| Prev | Next |
Modeling Systems in Enterprise Architect
Using SysML in Enterprise Architect, the process of developing a model to design or investigate a system is quick and easy, but at the same time versatile and flexible with a full implementation of the SysML specification. An outline of the stages of the process, and the steps for the initial stage, are provided here.
Model Systems in Enterprise Architect
Work through these steps to create a model to help engineer your system.
Stage |
See also |
|---|---|
|
Create a Systems Engineering Model framework Follow the step by step guide in the table Create a Systems Engineering model from a template at the end of this topic. |
|
|
Create a Requirements model to define the systems requirements and expectations.
The SysML Requirements Model provides the system requirements, the expected abstract behavior, and the operating constraints that the designed system must conform to. |
SysML Requirements Modeling |
|
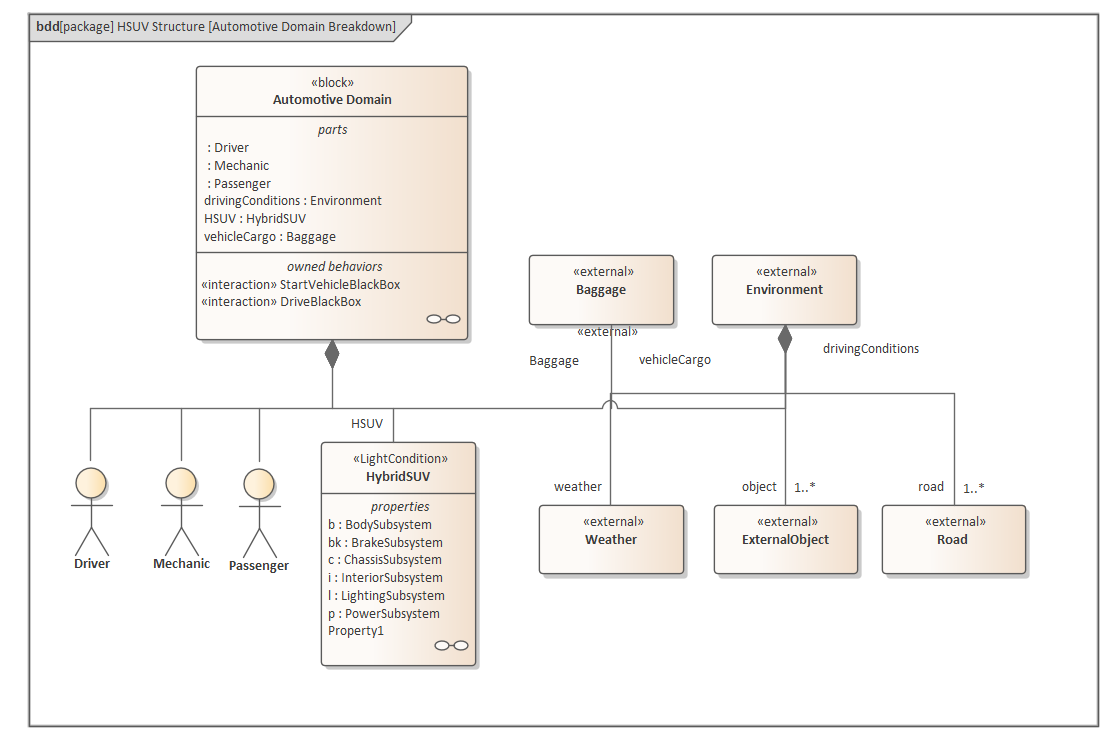
Create an Operational Domain model, which describes the environment that the system operates within, and the entities it interacts with.
|
A SysML Operational Domain Model |
|
Design the system's composition using SysML Blocks and Parts
|
Compose System Design |
|
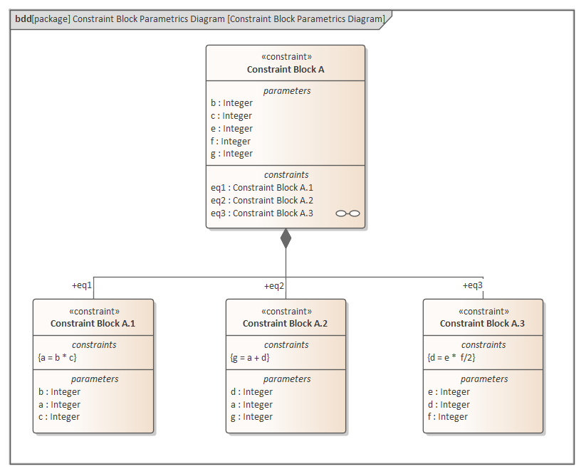
Create Constraint models to describe the systems operating characteristics, using parametric models.
|
Creating a Parametric Model |
|
Simulate the parametric models to verify their correctness and obtain the desired characteristic.
SysML Parametric models support the engineering analysis of critical system parameters, including the evaluation of key metrics such as performance, reliability and other physical characteristics |
Parametric Simulation using OpenModelica |
|
Implement the embedded software using UML Classes and Behavioral models
|
Behavioral Models |
|
Create a Library of reusable SysML blocks, representing subsystems that can be reused on other projects, and other common Type definitions.
|
Create Reusable Subsystems |
Create a Systems Engineering Model from a template
Step |
Action |
See also |
|---|---|---|
|
1 |
From the 'Perspective' menu, choose: 'Systems Engineering | SysML'. The Model Wizard view displays, showing Model Patterns from the SysML Perspective. |
|
|
2 |
In the left hand panel, expand the 'SysML 1.n Project Structures' group and select the pattern 'Basic MBSE Project' |
|
|
3 |
Click on the 'Create Pattern(s)' button. This model structure is created in the Browser window:
|
