Book a Demo

Please note : This help page is not for the latest version of Enterprise Architect. The latest help can be found here.

Prev Next

Physical Data Model

Physical Data Models are typically not themselves included in an Enterprise Architecture because of their level of detail; nevertheless they provide valuable information that can be used to create abstractions and often provide a useful starting point for the Information Architect. The models are often highly normalized with de-normalization added for transaction efficiency and the names of database objects such as tables and views are often abbreviated and abstruse. The Information Architect can, however, use these models to derive the logical data models and then in turn the conceptual information models for baseline architectures. Even when the information models are initiated from the top-down creating the bottom-up models can provide a useful check to ensure nothing has been overlooked.

Enterprise Architect has some powerful tools for working with live databases and can be used to reverse engineer existing databases in a wide range of technologies into UML based physical data models. A variety of database objects can be imported and diagrams can be automatically generated representing the Tables, Views, Stored Procedures, Functions and other objects and the way they relate to each other. Enterprise Architect can also be used to create database schemas from scratch or to create them by using the Model Driven Transformation facility within the tool to transform a more primitive model such as a business domain model into a database schema.

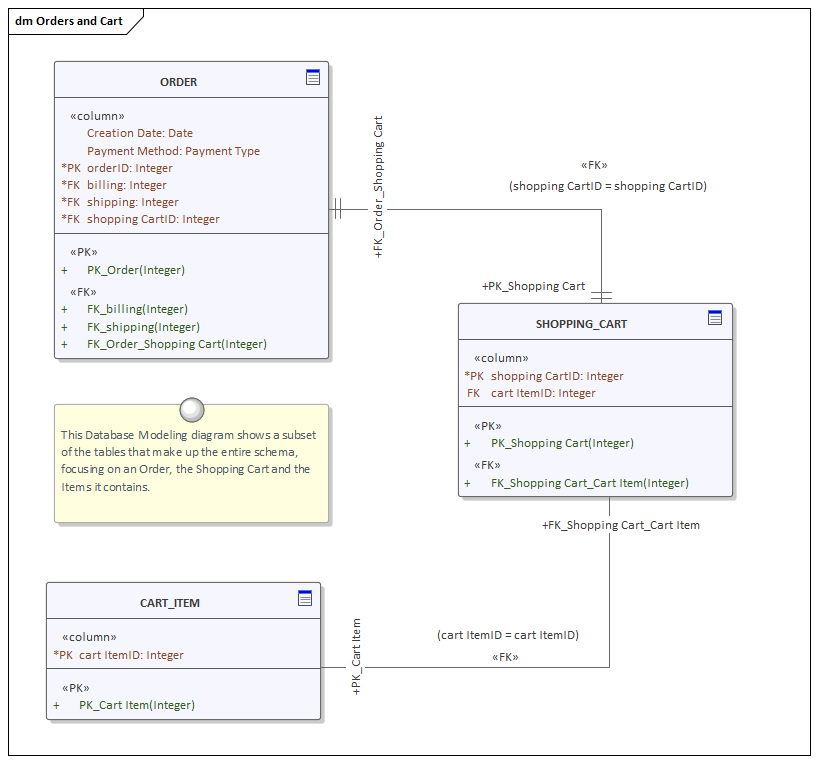
This Database Modeling diagram shows a subset of the tables that make up the entire schema, focusing on an Order, the Shopping Cart and the Items it contains.

Apart from the ability to reverse engineer a physical database schema Enterprise Architect has a powerful tool called the Database Builder that can be used to connect to multiple Relational Database Management Systems and to reverse engineer and synchronize models and live databases.

Learn More: Data Modeling

Showing the Database Builder with a loaded model in Sparx Systems Enterprise Architect.