Please note : This help page is not for the latest version of Enterprise Architect. The latest help can be found here.
| Prev | Next |
Parametric Diagrams
SysML Parametric models support the engineering analysis of critical system parameters, including the evaluation of key metrics such as performance, reliability and other physical characteristics. These models combine requirements models with system design models, by capturing executable constraints based on complex mathematical relationships. Parametric diagrams are specialized Internal Block diagrams that help you, the modeler, to combine behavior and structure models with engineering analysis models such as performance, reliability, and mass property models.
SysML Parametric diagrams are dependant on Block definitions being created in the model. The parametric definitions apply equations as constraints on the properties of these Blocks. The equations have parameters which are bound to the properties of the system. Parametric diagrams use Constraint Blocks to define these constraints. These can be derived from the Block Definition or Internal Block Definition model.

A typical system can contain multiple Parametric diagrams, each defining a specific engineering analysis of specific parts of the system.
Create a Parametric diagram
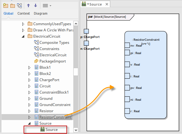
To quickly set up a Constraint Property in a Parametric Diagram, containing the equation and the parameters defined in the Constraint Block, simply:
- Create your Parametric diagram (as a child of a Block)
- Drag the 'Constraint Block' icon from the SysML Parametrics pages of the Diagram Toolbox onto the Parametric diagram

SysML Parametrics Toolbox Page
When you are constructing SysML Parametric models, you can populate the SysML Parametric diagrams with Constraint Blocks using the icons on the 'SysML Parametrics' pages of the Diagram Toolbox.
The Block that owns the Parametric diagram is automatically represented by a diagram frame enclosing the Parametric diagram elements. You can:
- Hide the frame (right-click on the diagram and select the 'Hide Diagram Frame' option) and show it again (select the 'Show Diagram Frame' option)
- Make the frame selectable to move or resize it (right-click on it and select the 'Selectable' option)
- Create Ports and Parts on the frame and create connectors between them
If set to 'Non-selectable', the frame will auto-resize to fit the bounds of the diagram, expanding from its default size but not shrinking smaller.
Note that diagrams showing Diagram Frames applied under release 14.0 or higher of Enterprise Architect will draw the parent object on the diagram when opened in a release prior to release 14.0.
Synchronize Structural Elements
Where the Parts and properties of a parent Block have already been defined you can display these on the Internal Block diagram with a simple context-menu option on the new IBD diagram.
Given an existing Block Definition diagram:

- Select the Block in the Project Browser
- Right-click on the Block and select the 'New Child Diagram | Internal Block Diagram' option
This creates the new IBD frame
- External to the IBD frame - right-click on the IBD diagram and select the 'Synchronize Structural Elements' option
This places as element-links all the structural elements (such as Ports and Parts) relating to the Block that owns this diagram.
This command will also generate Properties defined by existing Association connectors.

This will include edge mounting any Ports defined in the Block.