Please note : This help page is not for the latest version of Enterprise Architect. The latest help can be found here.
| Prev | Next |
Create Reusable Subsystems
Model-based Systems Engineering provides the flexibility and expressiveness to define complex systems quickly and effectively, by reusing common entities across design projects. Before the model based approach became prevalent, systems were defined using document based methods with little opportunity for re-use. The SysML contains a series of reusable libraries such as the SI Definitions and the SI Value Types, but also supports a modeler in creating additional domain or technology-specific libraries that could be reused within an organization, or published for wider use by a community of users or an entire industry.
Enterprise Architect provides a range of functionality to assist in creating, discovering, visualizing and reusing libraries of elements such as subsystems, parametric constraints, common data types, common value types, dimensions and units. The Reusable Asset Service could be used to store these assets in order to provide a canonical set of libraries governed by the respective standards agencies.
SysML Design Model
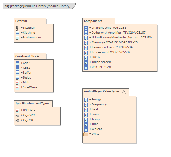
A Library is a Package containing many reusable subsystems, parametric constraints, common data types and common value types, dimensions and units. This diagram shows an example library model:

In the example Library, each of the child Packages contains child models that capture these reusable entities:
- Blocks defining systems such as those listed in the Components Package, or those defined in the External Package
- ConstraintBlocks defining parametric constraints for use in parametric models
- Value Types describing quantities, expressed as measurable dimensions in specific units
- Data Types and Flow Specifications describing data structures and Flows