Please note : This help page is not for the latest version of Enterprise Architect. The latest help can be found here.
The Database Builder
The Database Builder is a tailored interface for the data modeler, so that all database-related modeling tasks can be performed in a single location. The interface and its related screens include only the information relevant to data modeling, thereby streamlining and simplifying the modeling process.
Access Tools | Database Builder
|
|
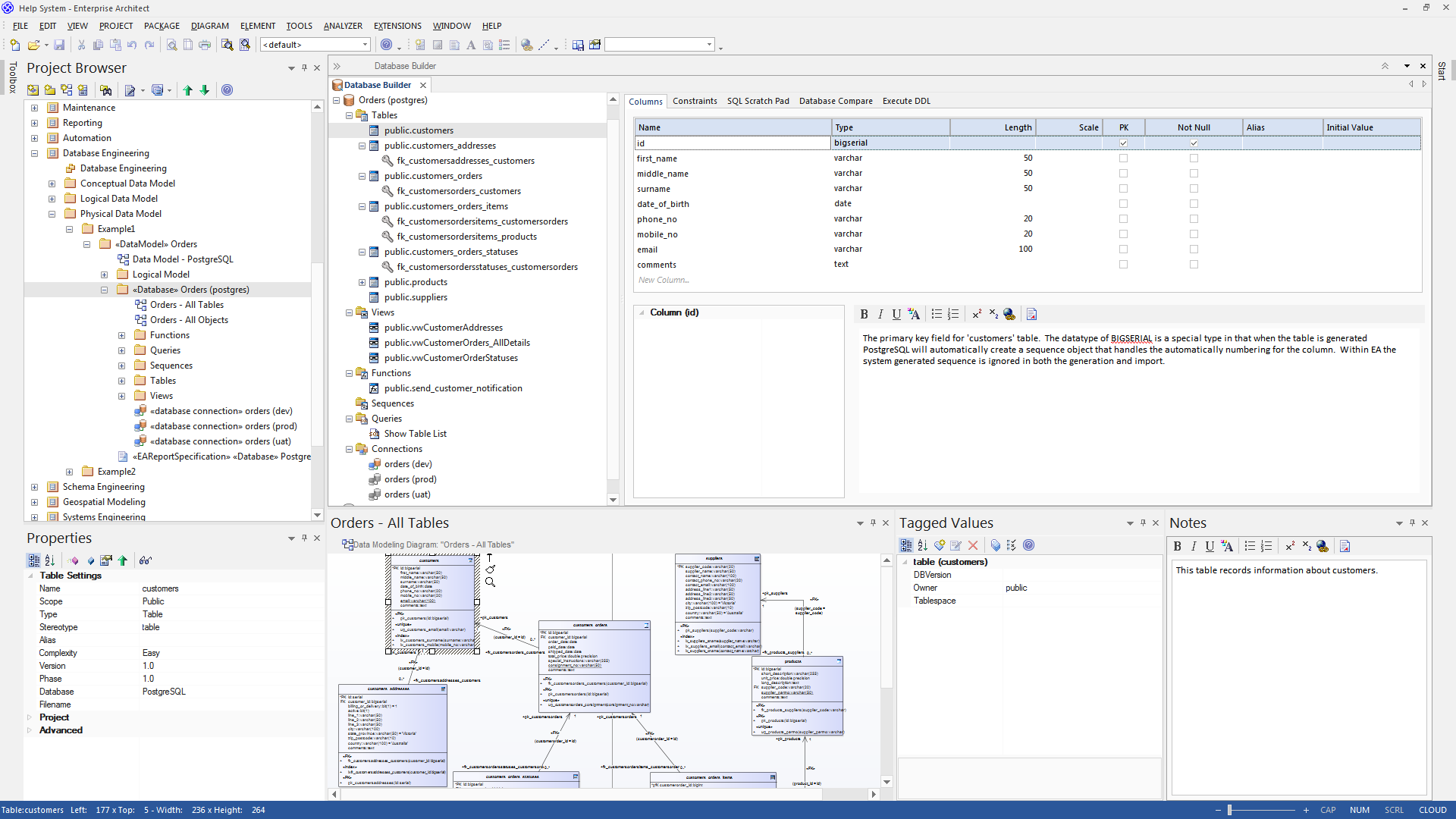
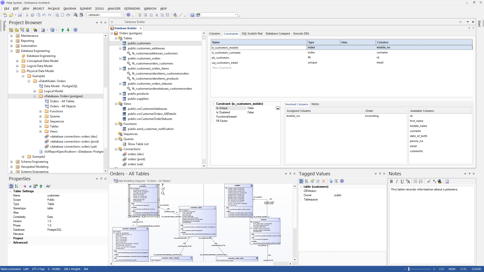
Database Builder
This collection of images shows the pages of the Database Builder and the typical information that they allow the user to modify. |
Overview
The interface of the Database Builder consists of:
- A Tree of data models, listing all defined data models in the current repository
- A 'Columns' tab through which you directly manage the Table columns
- A 'Constraints' tab for the direct management of Table constraints such as Primary Keys, Foreign Keys and Indexes
- An SQL Scratch Pad that you can use to run ad-hoc SQL queries against a live database
- A 'Database Compare' tab that displays the results of comparisons between the data model and a live database
- An 'Execute DDL' tab on which you can execute generated DDL against a live database, instantly
You can use the Database Builder to:
- Create, edit and delete database objects (Tables, Views, Procedures, Sequences and Functions)
- Create, edit and delete Table constraints (Unique Constraints, Primary Keys, Indexes, Check Constraints and Triggers)
- Create, edit and delete Table Foreign Keys
- Reverse engineer database schema information
- Generate DDL from a modeled database
- Compare a live database schema with a modeled database
- Execute generated DDL against a live database
- Execute adhoc SQL statements against a live database
Opening the Database Builder
When you first open the Database Builder, it searches the entire project for all Packages that have the stereotype <<Data Model>> and loads the corresponding data models as root nodes into the tree. A grayed-out icon indicates that the details of the data model are not loaded.
If a data model is selected in the Project Browser when the Database Builder is opened, that model's details will be automatically loaded.
Using the Database Builder
You can start working in the Database Builder in one of these two ways:
Task |
Action |
See also |
|---|---|---|
|
Create a new data model |
Once you have opened the Database Builder view, right-click in the empty space of the tree and select 'New Data Model' to invoke the Model Wizard. |
Create a Data Model from a Model Pattern |
|
Load an existing Data Model |
Once the Database Builder view is opened, load any of the defined data models by either:
When a data model is loaded the Database Builder creates a series of logical folders (one for each object type supported by the current DBMS) each populated with all objects of that type found in the data model's hierarchy of Packages. |
Available Actions in the Database Builder
The majority of the Database Builder functions are accessible via context menus. Each object in the Tree has its own set of unique menu items based on its type and status. This table describes the available context menu items and identifies which object they apply to.
From this point, you can begin to model the database data structures in their corresponding Packages, starting with Tables. Alternatively, you can import database schema to edit, either directly or using the model/database synchronization facility.
Menu Option |
Applies to / Description |
|---|---|
|
New data model |
Applies To: Blank Space Description: Open the Model Wizard screen. |
|
Refresh All |
Applies To: Blank Space Description: Reload the complete list of data models. |
|
Connect |
Applies To: Root Node Description: Load the full details of the data model. |
|
Disconnect |
Applies To: Root Node Description: Unload the full details of the data model. |
|
Import DB Schema from ODBC |
Applies To: Loaded Root Node Description: Open the 'Import DB schema from ODBC' dialog using the current active connection as the ODBC source. |
|
Generate DDL |
Applies To: Loaded Root Node, Folder, Table, View, Procedure, Function, Sequence, Package Description: Open the 'Generate DDL' dialog with the current object(s) selected. |
|
Show Differences |
Applies To: Loaded Root Node, Folder, Table, View, Procedure, Function, Sequence Description: Compare the selected objects to the current active connection. |
|
View Record Count |
Applies To: Table, View Description: Build and run a SELECT query (formatted to suit the element's DBMS) to show the number of records in the selected Table or View. If there is no active connection, you are prompted to select one. |
|
View Top 100 Rows |
Applies To: Table, View Description: Build and run a SELECT query (formatted to suit the element's DBMS) to show the top 100 rows of the selected Table or View. If there is no active connection, you are prompted to select one. |
|
View Top 1000 Rows |
Applies To: Table, View Description: Build and run a SELECT query (formatted to suit the element's DBMS) to show the top 1000 rows of the selected Table or View. If there is no active connection, you are prompted to select one. |
|
View All Rows |
Applies To: Table, View Description: Build and run a SELECT query (formatted to suit the element's DBMS) to show all rows of the selected Table or View. If there is no active connection, you are prompted to select one. |
|
Properties |
Applies To: Loaded Root Node, Folder, Table, View, Procedure, Function, Sequence, Package, Connection Description: Open the standard 'Properties' dialog for the selected object. |
|
Find in Project Browser |
Applies To: Loaded Root Node, Folder, Table, View, Procedure, Function, Sequence, Package, SQL Query, Connection Description: Find the selected object in the Project Browser. |
|
Refresh |
Applies To: Loaded Root Node Description: Reloads the details of the current loaded data model. This is necessary when objects are added, changed or deleted by other users or when the changes are performed outside of the Database Builder. |
|
Add new <type> |
Applies To: Folder, Table, View, Procedure, Function, Sequence, Package, SQL Query, Connection Description: Create a new object of the specified type. |
|
Clone <name> |
Applies to: Folder, Table, View, Procedure, Function, Sequence, Package, SQL Query, Connection Description: Make a new copy of the selected object. When you select this option, a prompt screen displays on which you set the name and owner of the new object. For Table objects, you can choose which existing constraints should be copied (and set a name for each one) along with which Foreign Keys. For SQL-based objects, you can make any necessary changes to the SQL for the new element. |
|
Delete <name> |
Applies To: Table, View, Procedure, Function, Sequence, Package, SQL Query, Connection Description: Permanently delete the selected object from the repository. |
|
Add new Foreign Key on <name> |
Applies To: Table Description: Create a new relationship between the selected Table and another one, then show the 'Foreign key Constraint' screen for the new relationship. |
|
SQL Object Properties |
Applies To: View, Procedure, Function, Sequence Description: Open the 'SQL Object Editor' screen. |
|
Edit |
Applies To: SQL Query Description: Load the SQL (as defined in the selected element) into the SQL Scratch Pad. |
|
Run |
Applies To: SQL Query Description: Load the SQL in the SQL Scratch Pad and run it. If there is no active connection, you are prompted to select one. |
|
Set as active DB Connection |
Applies To: Connection Description: Flag the selected Database Connection as the active one for the current session. |
|
Set as Default DB Connection |
Applies To: Connection Description: Flag the selected Database Connection as the active one each time the data model is loaded. |
|
DB Connection Properties |
Applies To: Connection Description: Opens the 'Database Connection Properties' screen, to manage the connection settings. |
Database Connections in the Database Builder
When performing certain tasks such as 'Compare' or 'Execute DDL', the Database Builder requires an active database connection. Only one database connection can be made active (indicated by a colored 'Database Connection' icon, while the others are gray) at a given time. If a database connection is not currently active and you try to perform a task that requires one, the Database Builder performs one of these actions based on how many connections are defined:
- 0 Connections – prompts you to create a connection and, if successful, continues
- 1 Connection – sets it as active and continues
- 2 (or more) Connections – prompts you to select one and, if successful, continues
Notes
- The Database Builder is available in the Corporate, Systems Engineering, Business and Software Engineering, and Ultimate editions of Enterprise Architect
Learn more









