Please note : This help page is not for the latest version of Enterprise Architect. The latest help can be found here.
Database Engineering

The power of model-based engineering is the ability to visualize, analyze and design all aspects of a system. Being able to view and manage information and data alongside other models of a system provides great clarity and reduces the chance of error. Enterprise Architect has extensive support for the data modeling discipline, ranging from the representation of information in a conceptual model right down to the generation of database objects. Whether you are generating database objects from the UML model or reverse engineering legacy DBMS into a model for analysis, the tool features will save time and valuable project resources.
Enterprise Architect supports the modeling of information at the conceptual, logical and physical layers. Using a number of standard features, these models can be interconnected, providing traceability. The logical and physical models can also be generated automatically using a fully customizable Transformation engine. Legacy systems can be imported, analyzed and compared using the powerful reverse engineering facility.
|
|
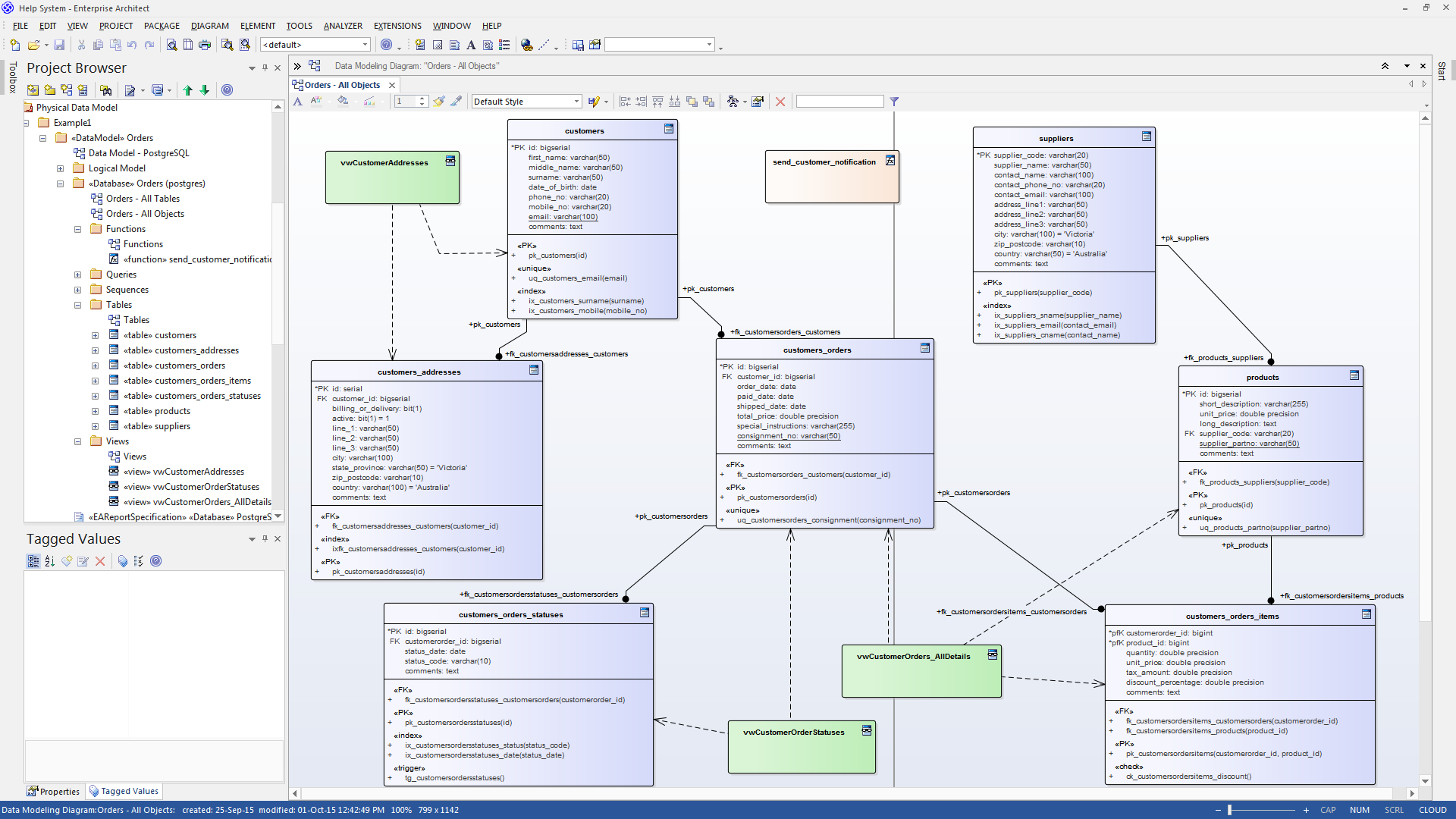
Modeling Databases
This collection of images highlight the main methods for modeling databases in Enterprise Architect, Conceptual, Logical and Physical. |
The Database Builder tool can be used to create and maintain physical data models and can connect to a running DBMS, so you can therefore import, generate, compare and alter a live database.
Notes
- The Database Builder is available in the Corporate, Systems Engineering, Business and Software Engineering, and Ultimate editions of Enterprise Architect
Learn more
- Data Models (Conceptual, Logical and Physical Models)
- Physical Data Model
- Logical Data Model
- Data Modeling
- The Database Builder
- Import Database Schema
- Generate DDL
- Supported Databases
Learning Center topics
- Alt+F1 | Enterprise Architect | Database Engineering









