Please note : This help page is not for the latest version of Enterprise Architect. The latest help can be found here.
History

Description
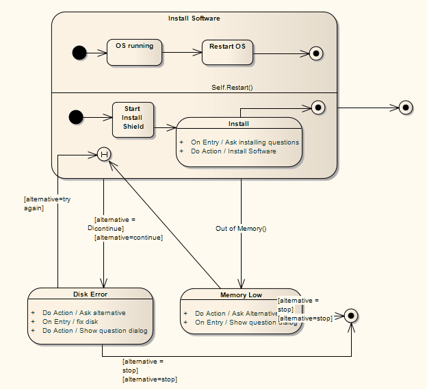
There are two types of History pseudo-state defined in UML: shallow and deep history. A shallow History sub-state is used to represent the most recently active sub-state of a Composite State; this pseudo-state does not recurse into this sub-state's active configuration, should one exist. A single connector can be used to depict the default shallow History state, in case the Composite State has never been entered.
A deep History sub-state, in contrast, reflects the most recent active configuration of the Composite State. This includes active sub-states of all regions, and recurses into those sub-states' active sub-states, should they exist. At most one deep history and one shallow history can dwell within a composite state. You can reassign a shallow History substate as a deep History substate using the Advanced element context menu.

Toolbox icon
![]()
Learn more
OMG UML Specification:
The OMG UML specification (UML Superstructure Specification, v2.1.1, p. 537) states:
... deepHistory represents the most recent active configuration of the composite state that directly contains this pseudostate (e.g., the state configuration that was active when the composite state was last exited). A composite state can have at most one deep history vertex. At most one transition may originate from the history connector to the default deep history state. This transition is taken in case the composite state had never been active before. Entry actions of states entered on the path to the state represented by a deep history are performed.
... shallowHistory represents the most recent active substate of its containing state (but not the substates of that substate). A composite state can have at most one shallow history vertex. A transition coming into the shallow history vertex is equivalent to a transition coming into the most recent active substate of a state. At most one transition may originate from the history connector to the default shallow history state. This transition is taken in case the composite state had never been active before. Entry actions of states entered on the path to the state represented by a shallow history are performed.