Please note : This help page is not for the latest version of Enterprise Architect. The latest help can be found here.
Example Diagram
A wide variety of relationships can be shown on diagrams; you are not restricted to having a single element type or elements from a single phase on a diagram. This can help you to create appropriate relationships (such as Realize or Trace) to elements where no relationship was previously defined.
Consider the following diagram:

Topic |
Detail |
See also |
||||||||||
|---|---|---|---|---|---|---|---|---|---|---|---|---|
Diagram Contents |
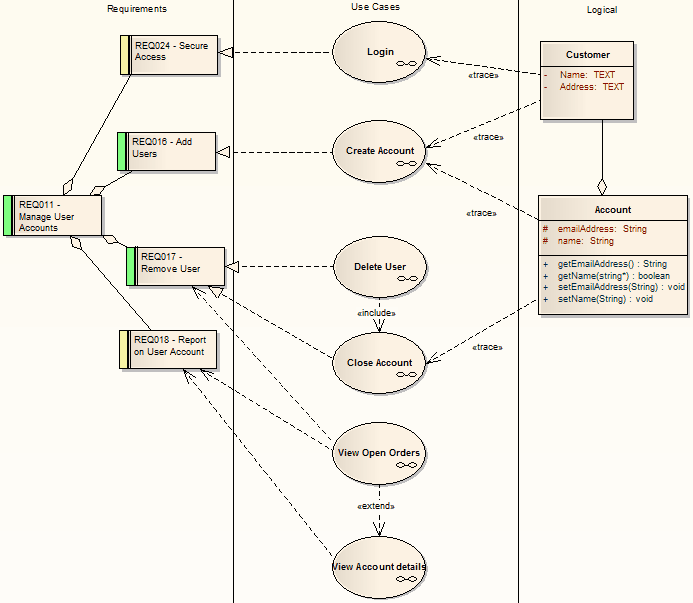
The example diagram above shows how a series of requirements are traced to Use Cases and then Classes. The diagram instantly shows:
You can drill down on each Use Case (or, in other Traceability diagrams, any other composite element) to display more detailed diagrams showing how the Use Case meets the Requirement; the Close Account Use Case, for example, contains a Communication diagram and a Sequence diagram. You can tailor your Traceability diagrams to depict any level of granularity and any stages of development that are appropriate; for example, you might:
|
|
||||||||||
Building a Diagram |
A number of tools are available to for creating diagrams that show traceability:
|
Notes
| • | Whilst the Traceability diagram itself provides information on the definition, design and implementation of a business process feature, much more information can be obtained using the Traceability tools |
Learn more