Book a Demo
Prev Next

Create BPEL 2.0 Model Structure

A BPEL 2.0 model consists of a BPEL Process (containing a BPEL diagram and mappable BPMN 2.0 constructs) and other supporting elements (such as a BPMN 2.0 Assignment or BPMN 2.0 Operation) required for generating a BPEL 2.0 code.

A sample BPEL 2.0 Package structure can be created in the Browser window, using the Model Builder.  You can use this Package structure as a template for developing your BPEL Process.

Access

Ribbon

Start > Personal > Model Builder

Design > Package > Model Builder

Context Menu

'Project' tab of the Browser window | Right-click on Package | Model Builder (pattern library)

Keyboard Shortcuts

Ctrl+Shift+M

Other

Browser window header bar : Hamburger arrow. | Model Builder (pattern library)

Create a BPEL 2.0 Package structure as a starting point for developing a BPEL Process

Step

Action

See also

1

Select the root node or a Package in the Browser window.

2

Click on the menu option 'Model Builder (pattern library)' in the Browser window header.

Browser - Header Bar

3

Select the value BPMN 2.0 in the Technology section.

Model Wizard

4

Check the option 'BPEL 2.0 Model' in the 'Name' section.

5

Click on the OK button to create the sample BPEL 2.0 Package structure.

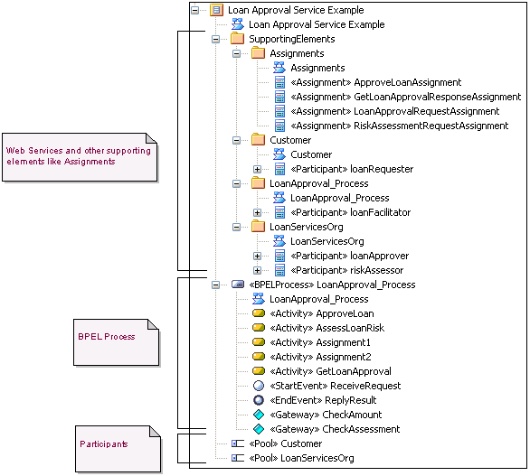
Example BPEL 2.0 Package Structure

The BPEL Process LoanApproval_Process acts as container for the BPEL diagram and elements. The SupportingElements Package contains supporting components such as Assignments and Web Service Operations.

Creating an example BPEL 2.0 structure in Sparx Systems Enterprise Architect.

Learn more