Book a Demo
Prev Next

Advanced Tag Management

Tagged Values can also be managed within a type hierarchy and with respect to element instances, using the 'Tags' tab of the Properties window. It is possible to:

  • View Tagged Values inherited from parent Classes or realized interfaces or applied stereotypes
  • Override Tagged Values derived from parents or applied stereotypes with a unique value for the current element
  • Delete Tagged Values from the current element (if a parent version of the Tagged Value exists, it re-appears in the list after the override is deleted)

For a reference Tagged Value (of type RefGUID), it is also possible to locate and select the object that the Tagged Value refers to, in the Browser window. Simply right-click on the Tagged Value name in the 'Tags' tab and select the 'Find in Project Browser' option.

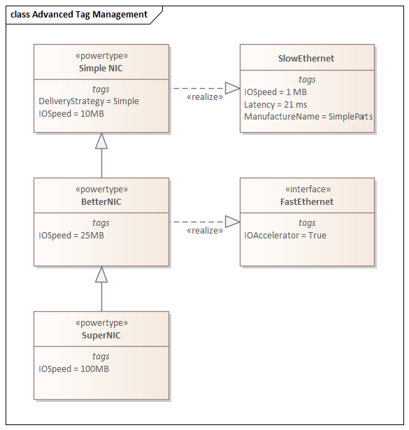
Tag Hierarchy

This diagram illustrates a complex tag hierarchy and the way Tagged Values can be either inherited or overridden in specialized Classes to create the final tagged property set for an element. A similar concept applies to instances, where the full tag set is created from the directly owned tags, plus all of those merged in from the classifier's type hierarchy, additional stereotypes and realized interfaces.

Learn more