Book a Demo
Prev Next

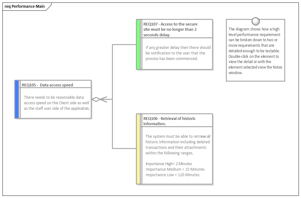
Specify Quality Attributes

Non Functional Requirements and Quality Attributes are important inputs into the Architecture of a system and provide the criteria that define what the stakeholder's expectations are about how well the system will operate. Regardless of how well the Functional Requirements have been defined and implemented, if the Quality Attributes aren't built into the architecture and implemented the system is unlikely to be satisfactory to its stakeholders and users.

Performance requirements as quality attributes in Sparx Systems Enterprise Architect.

Adding Non Functional Requirements

Enterprise Architect conveniently has a number of Requirements such as the Non Functional, Architecture, Implementation and Security Requirement types available from the 'Extended Requirements' page of the Requirements Toolbox. These can be dragged onto a diagram or created directly in the Browser window or Specification Manager.

The Extended Requirement toolbox in Sparx Systems Enterprise Architect.

Requirements Packages

Quality Attributes are often grouped into sets, such as those pertaining to security or performance, or one of the '-ilities' such as Reliability. A requirements Package can be used to group these elements together which provides a convenient categorization for reporting. The Packages can be seen in the Browser window and can also be added to a diagram with the option to display the individual Requirements inside the Package.