Book a Demo
Prev Next

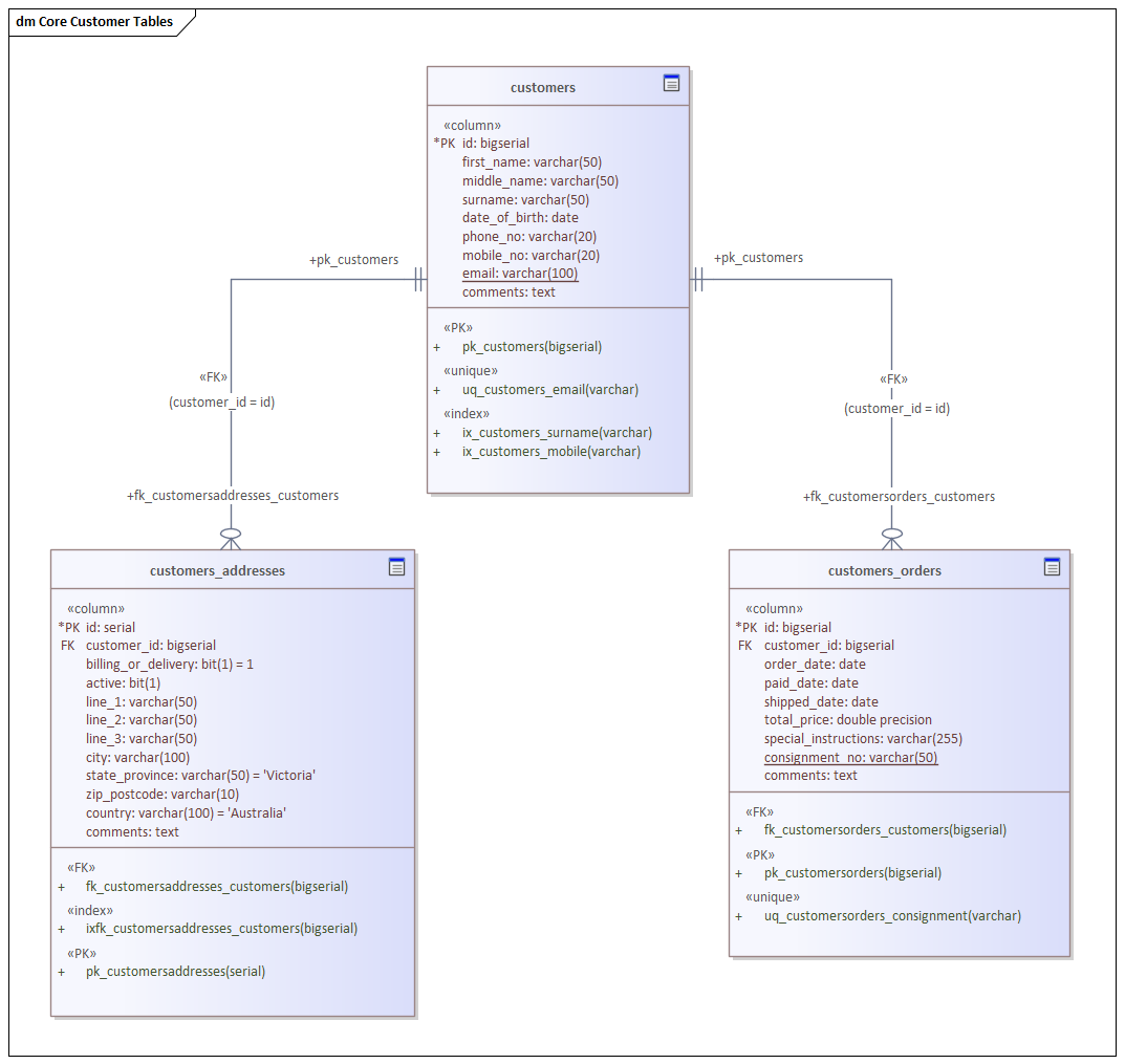
Example Diagram

Using the Database engineering features of Enterprise Architect you can create rich models of the objects that make up a data model at any level of abstraction from Conceptual through Logical to Physical. These models are created by adding tables and other database objects from the toolbox or by reverse engineering and existing database into a model from a range of RDBMSs. A database diagram can contain Tables, VIews, Procedures, Sequences and Functions. Table Columns are annotated as Primary and  Foreign Keys are modeled using specialized association relationships. In this example the user has created a simple physical data model of Customers and their Addresses and Orders.

Physical Data model showing Tables with Columns and Primary and Foreign Keys.