| Prev | Next |
Meal Order Collaboration Version 2
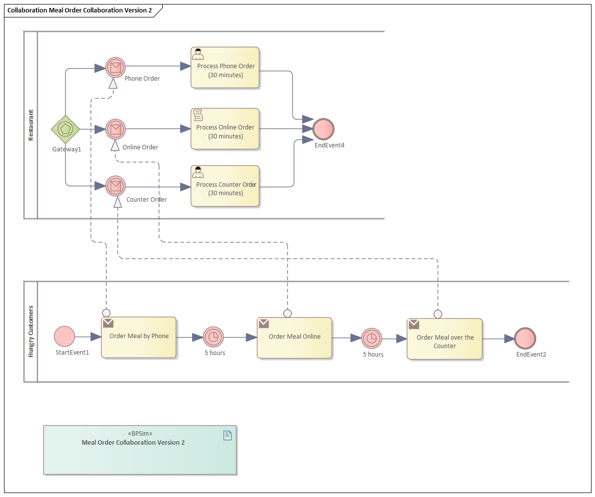
In this example, we create a model to simulate the communication between a customer and a restaurant for a meal order. The customer places three different orders by: phone, online and over the counter.
Create BPMN Model
To set up a BPMN model that can be used for this BPSim simulation you:
- Create a Collaboration Model with 2 Pools
- Within each pool create an element for each process
- Create Message Flows depicting the Process communication
- Include a BPSim Artifact for setting the simulation details.
Please note: the Event-Exclusive gateway's instantiate attribute was set to true, which means the process was started by this Start Event Gateway.

Configure BPSim
In this example we configure the following BPSim parameters:
- For the Start Event, set the parameter TriggerCount to value 1

- For two of the Intermediate Event 5 hours, set the parameter InterTriggerTimer to value 300 min

- For three of the tasks in Restaurant, set parameter ProcessingTime to value 30 min

- Default settings on other BPSim parameters, here is a list of configurations, you can view thourgh Review > Configuration Summary
Simulation
Navigate to Execute tab and run the Standard Simulation:

The Restaurant process was instantiated 3 times by the Event-Ecxlusive gateway through 3 different messages.