Book a Demo
Prev Next

Getting Started with Blocks

The designers of Enterprise Architect have created great flexibility for the Systems Engineers and other disciplines, recognizing that team members often perform a variety of roles and need to effectively change hats multiple times within a project, or even within a day. Perspectives and Workspaces provide a convenient and efficient way for a Systems Engineer to effectively change roles without the need to launch another tool.

Setting the Perspective and Workspace

Systems Engineers who have been working with the tool for some time will have selected a Perspective from the Systems Engineering Perspective Set; typically this might be the SysML Perspective, giving them access to all the patterns and Toolbox pages to create any one of the SysML diagrams, including the Block Definition and Internal Block diagrams.

As explained in the introductory topic, workspaces can be set to facilitate modeling of a particular type; in the case of Block Definition diagrams, any one of the workspaces contained in the Core Workspace Set will be useful for modeling, including:

  • Basic Diagramming
  • Core Modeling
  • Default

An Engineer who is working at a project level might also find some of the construction workspaces useful, including:

  • Roadmaps
  • Kanban
  • Document Publishing
  • Reviews and Discussions

Creating Block Definition or Internal Block Diagrams

There are two diagrams that you will typically create when working with Blocks:

  • Block Definition diagram (BDD) - used to show the structural relationships between Blocks, including hierarchies of both Parts and type, and reference connections to other Blocks
  • Internal Block diagram (IBD) - used to show how the Part properties are connected directly, or through interaction points such as Ports and interfaces

We will discuss the Block Definition diagram in this chapter of the Guide; in the next chapter we will discuss the Internal Block diagram, which will demonstrate how Blocks can be used in a given context.

Internal Block Diagram - Setting Context

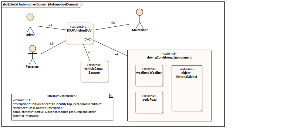
One of the most important diagrams to create early in an initiative is a Context diagram, which describes the product or service being modeled in the context of its environment or domain. This helps a model viewer get a clear picture and understanding of how the product sits within one or more of the environments it will need to operate in. It also gives an early indication of what is in scope and out of scope in the project. Elements in the diagram have been marked 'External' (using a stereotype) indicating that they form part of the product or service environment or context.

Images have been used to soften the diagram, making it more appealing to a wide range of stakeholders, including business and non-technical audiences.

This Internal Block diagram shows the Hybrid SUV in the context of a typical city environment. It is envisaged that at least one other diagram could be created, showing an off-road environment where roads would be replaced by dirt tracks and rivers, and buildings by mountains and trees.