Book a Demo
Prev Next

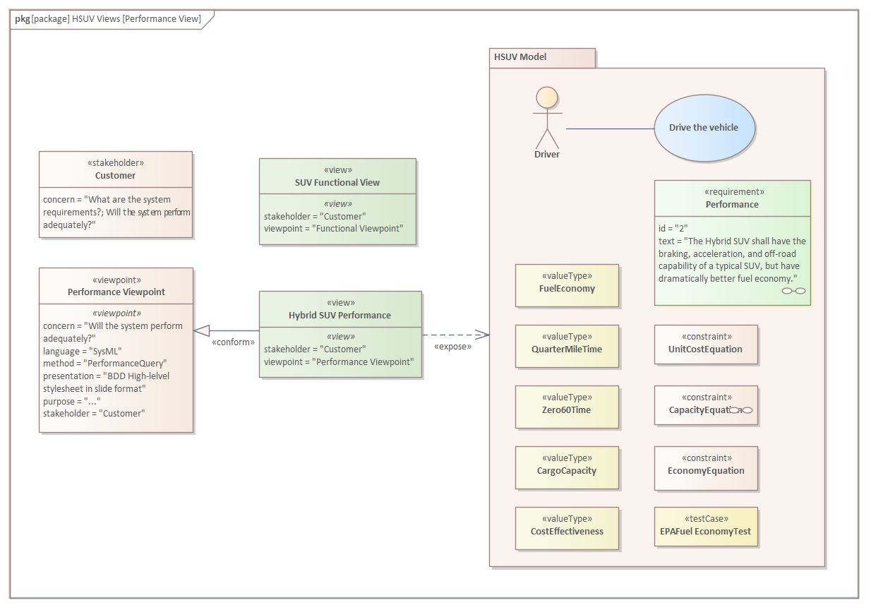
Package Diagram - Performance View Definition

The SysML allows a team to define their own viewpoints; in this example we see a user-defined Performance Viewpoint, and the elements that populate the HSUV-specific Performance View. The Performance View itself might contain a number of diagrams depicting the elements it contains. We can see in the diagram that a number of views have been defined including the Hybrid SUV Performance view and SUV Functional View. Each view has a Stakeholder defined and a View Point. The expose relationship has been used to relate the Performance View to the SUV model and the conform relationship shows that the Performance View is conformant with the Performance Viewpoint.