Book a Demo

Please note : This help page is not for the latest version of Enterprise Architect. The latest help can be found here.

Prev Next

Modeling Systems in Enterprise Architect

Using SysML in Enterprise Architect, the process of developing a model to design or investigate a system is quick and easy, but at the same time versatile and flexible with a full implementation of the SysML specification. An outline of the stages of the process, and the steps for the initial stage, are provided here. Work through these steps to create a model to help engineer your system.

Create a Systems Engineering Model Framework

Follow the step-by-step guide in the table Create a Systems Engineering Model from a Template at the end of this topic.

Create a Requirement Model to Define the System's Requirements and Expectations

SysML Requirement Diagram - One Level Hierarchy, in Sparx Systems Enterprise Architect

The SysML Requirement Model provides the system requirements, the expected abstract behavior, and the operating constraints that the designed system must conform to (for more information on SysML Requirement modeling, see the SysML Requirement Modeling Help topic).

Create an Operational Domain Model

The Operational Domain Model describes the environment that the system operates within, and the entities the system interacts with (for more information on Operational Domain models, see the A SysML Operational Domain Model Help topic).

SysML Block Definition diagram, in Sparx Systems Enterprise Architect

Design the System's Composition Using SysML Blocks and Parts

SysML Internal Block diagram in Sparx Systems Enterprise Architect

(For more information on the composition of a system, see the Compose System Design Help topic.)

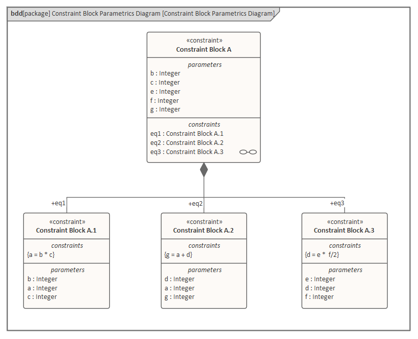
Create Constraint Models

Constraint models describe the system's operating characteristics, using Parametric models (for information on Parametric models, see the Creating a Parametric Model Help topic).

SysML Constraint Block Parametrics diagram, in Sparx Systems Enterprise Architect

Simulate the Parametric Models

Simulating the Parametric models helps to verify their correctness and obtain the desired characteristics.

SysML Constraint Block Parameter diagram under simulation in Sparx Systems Enterprise Architect

SysML Parametric models support the engineering analysis of critical system parameters, including the evaluation of key metrics such as performance, reliability and other physical characteristics (for more information on simulating Parametric models, see the Parametric Simulation Help topic).

Implement the Embedded Software

You implement the embedded software using UML Classes and Behavioral models (for more information on Behavioral models, see the Behavioral Models Help topic).

SysML  StateMachine diagram - Composite States, in Sparx Systems Enterprise Architect

Create a Library of Reusable SysML Blocks

The reusable SysML Blocks represent subsystems that can be reused on other projects, and other common type definitions (for more information on reusable subsystems, see the Create Reusable Subsystems Help topic).

SysML Primitive Value Types Block diagram in Sparx Systems Enterprise Architect

Create a Systems Engineering Model from a Template

Before starting, make sure that the Browser window is displayed (press Ctrl+1).

Step

Action

See also

1

Click on the Choose perspective button. icon in the top right of the screen, and from the drop-down menu choose: 'Systems Engineering | SysML'.

The Model Wizard (Start Page 'Create from Pattern' tab) displays, showing model patterns from the SysML Perspective.

2

In the left hand panel, expand the 'SysML 1.n Project Structures' group and select the pattern 'Basic MBSE Project'.

3

Click on the Create Model(s) button.

This model structure is created in the Browser window:

Project Browser view of a Software Engineering model in Sparx Systems Enterprise Architect.

Learn More