| Prev | Next |
Collaboration Diagrams
You can describe the messages that flow between two or more participants using Pools, where each pool in a Collaboration diagram represents a participant . Messages that are exchanged as part of the interaction are visualized as Message Flows between the pools. In a White Box collaboration the messages flows start with flow objects in one pool and target flow objects in another pool. In Black Box collaborations the message flows target the edge of the pool and the flow objects in the second pool are not represented.

Black Box Collaboration diagram, showing Message Flows that originate from flow objects and target the boundary of the other participant's Pool.
The goal is to describe the interactions between the participants (organizations or people) showing the detailed flow objects in one participant and the messages that flow between them. In black box collaborations the diagram does not describe the details of how the other participant processes the messages, whereas in White Box the details of the other participants' processes are described and the messages cross the pool boundary.

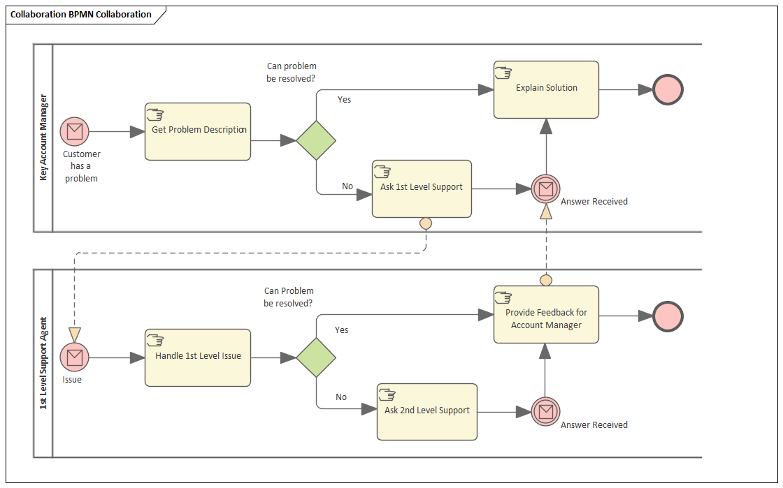
White Box Collaboration diagram, showing Message Flows that originate from flow objects and target objects in the other participant's Pool.
To create BPMN elements and relationships on Collaboration diagrams in either BPMN 2.0 or BPEL formats, you can use the 'BPMN 2.0 Collaboration' pages of the Diagram Toolbox.
Access
Use any of the methods outlined here to display the Diagram Toolbox, then click on
to display the 'Find Toolbox Item' dialog and specify 'BPMN 2.0 Collaboration'.
|
Ribbon |
Design > Diagram > Toolbox : |
|
Keyboard Shortcuts |
: |
|
Other |
Click the > Specify 'BPMN 2.0 Collaboration' in the 'Find Toolbox Item' dialog
|
BPMN 2.0 Collaboration Elements
Item |
Use to |
|---|---|
|
Collaboration Model |
Extend a composite Activity that defines a Collaboration process. |
|
Pool |
Extend a Partition element to logically organize an Activity. |
|
Lane |
Extend a Partition element to subdivide a Pool. |
|
Conversation |
Extend a Class element to group a set of Message Flows based on a certain concept. |
|
Start Event |
Define the initiating event in a process. Elements of this type cannot be edge-mounted on other elements. |
|
Intermediate Event |
Define an intermediate event in a process. Elements of this type can only be edge-mounted on Activity elements. |
|
End Event |
Define the terminating event in a process. Elements of this type cannot be edge-mounted on other elements. |
|
Gateway |
Define a decision point in a business process. If a condition is true then processing continues one way; if false, then another. |
|
Activity |
Represents work that is performed within a Business Process. An Activity can be modeled as a:
As a sub-process, the Activity can be made a composite element that links to a child diagram containing the flow of other BPMN elements. |
|
Data Object |
Provide or store the information for an Activity. |
|
Data Store |
Represent a mechanism for an Activity to retrieve or update stored information. |
|
Choreography |
Extend an Activity element to represent a process unit of information exchange between elements. |
|
Group |
Extend a Boundary element to group other elements. |
|
Text Annotation |
Create a comment. |
BPMN 2.0 Collaboration Connectors
Item |
Use to |
|---|---|
|
Message Flow |
Extend a Control Flow relationship to define the flow of communications in the process. |
|
Conversation Link |
Connect a Conversation Node to or from an element. |
|
Sequence Flow |
Extend a Control Flow relationship to define the flow of activity. |
|
Association |
Link the information and artifacts with BPMN graphic elements. |
Notes
- The appearance and specification of some elements and connectors are defined by Tagged Values
icon on the diagram caption bar to display the