Book a Demo

Please note : This help page is not for the latest version of Enterprise Architect. The latest help can be found here.

Prev Next

Customize Model Content

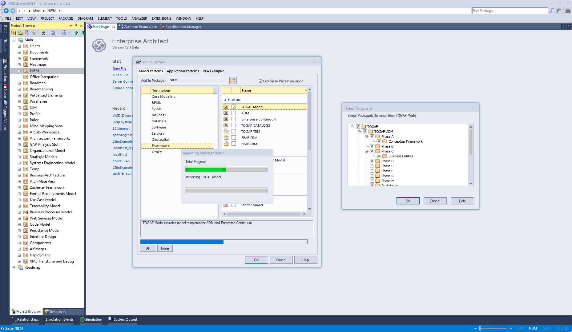
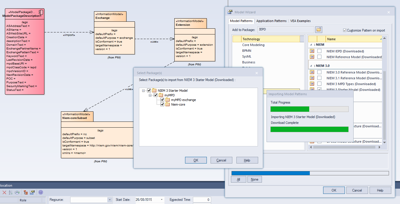
When you set up a project by importing models using the Model Wizard (Start Page 'Create from Pattern' tab), you can generate the model structures from Patterns that you select in the Wizard. Each Pattern can contain a number of Packages and sub-Packages, and it is possible to select which of these Packages to add to your model and which to omit, using the 'Select Packages' dialog.

This is especially useful when setting up a new model with a reasonably complex structure, such as the TOGAF framework model. Being able to select which Packages are included and which are omitted is a good way to customize the level of implementation necessary for the current project.


Customizing Model Patterns

This collection of images shows how the user can customize a model Pattern using samples from NIEM and TOGAF.


Access

Ribbon

Design > Package > Model Wizard > Select 'Customize Pattern on import' checkbox : Create Model(s) button

Context Menu

Browser window | Right-click on a Package node | Add a Model using Wizard | Select 'Customize Pattern on import' : Create Model(s) button

Keyboard Shortcuts

Ctrl+Shift+M | Select 'Customize Pattern on import' : Create Model(s) button

Other

Browser window caption bar menu | New Model from Pattern | Select 'Customize Pattern on import' : Create Model(s) button

Select Package(s) dialog

Option

Description

Select Package(s) to import from <pattern>

Shows the hierarchy of Packages contained in the Pattern, with a checkbox to the left of each item. The checkboxes are selected by default.

Deselect the checkbox against each Package that you do not want to import.

  • Deselecting a Package automatically deselects all its child Packages
  • Re-selecting a Package automatically selects all its ancestor Packages

OK

Click on this button to import the selected Packages from the current Pattern.

Cancel

Click on this button to abort the creation of model structures from the current Pattern.

Learn more