Book a Demo

Please note : This help page is not for the latest version of Enterprise Architect. The latest help can be found here.

Prev Next

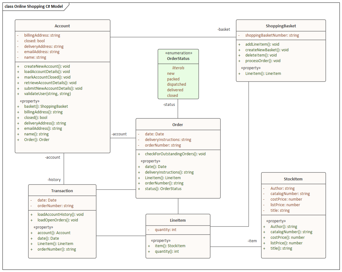
Example Diagram

Software diagrams allow you to model the structure and behavior of software including User Interfaces. Enterprise Architect has at its core fundamental support for modelling software and the tool supports a wide range of programming languages and paradigms. In this diagram we see Classes used to model an online shop, including Classes that contain compartments for Attributes, Operations and Properties. An Enumeration has also been used to model Order Status.