Book a Demo

Please note : This help page is not for the latest version of Enterprise Architect. The latest help can be found here.

Prev Next

Application Architecture

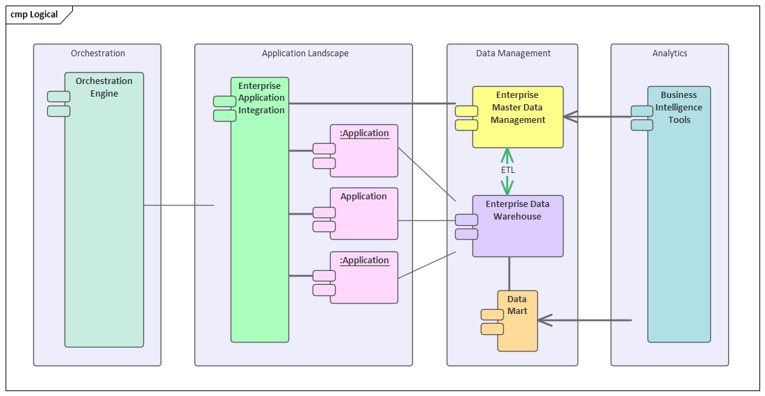
The Application Architecture provides an important catalog of the applications in the enterprise describing the work that they do to transform, transmit and store information. The architecture also describes the interfaces that are required or provided by the applications and the way the applications interact to carry out the activities described in the business models such as the Business Process diagrams. The catalog of applications, interfaces and the diagrams and matrices that describe their interaction only need to be defined once at the enterprise level. An application architect will be able to draw upon this inventory of existing artifacts to create new architectures, classifying them as part of the baseline and potentially the future state architecture. Where an architecture introduces new applications, these can be added to the description of the target state.

The Application Architecture will typically consist of a description of the baseline and target architectures with a series of transitions defined that can be executed and that would be described on Roadmap diagrams.

Learn More: Application Architecture