Book a Demo

Please note : This help page is not for the latest version of Enterprise Architect. The latest help can be found here.

Prev Next

Example DMN Simulation

Enterprise Architect provides an example DMN model on which you can perform a simulation to experience the process and see how the simulation works. The example model is supplied with the EAExample.eap model, and is located in the Package:

  • Example Model > Model Simulation > DMN Models > Decision > A Complete Example > Routing Decision Service (diagram)

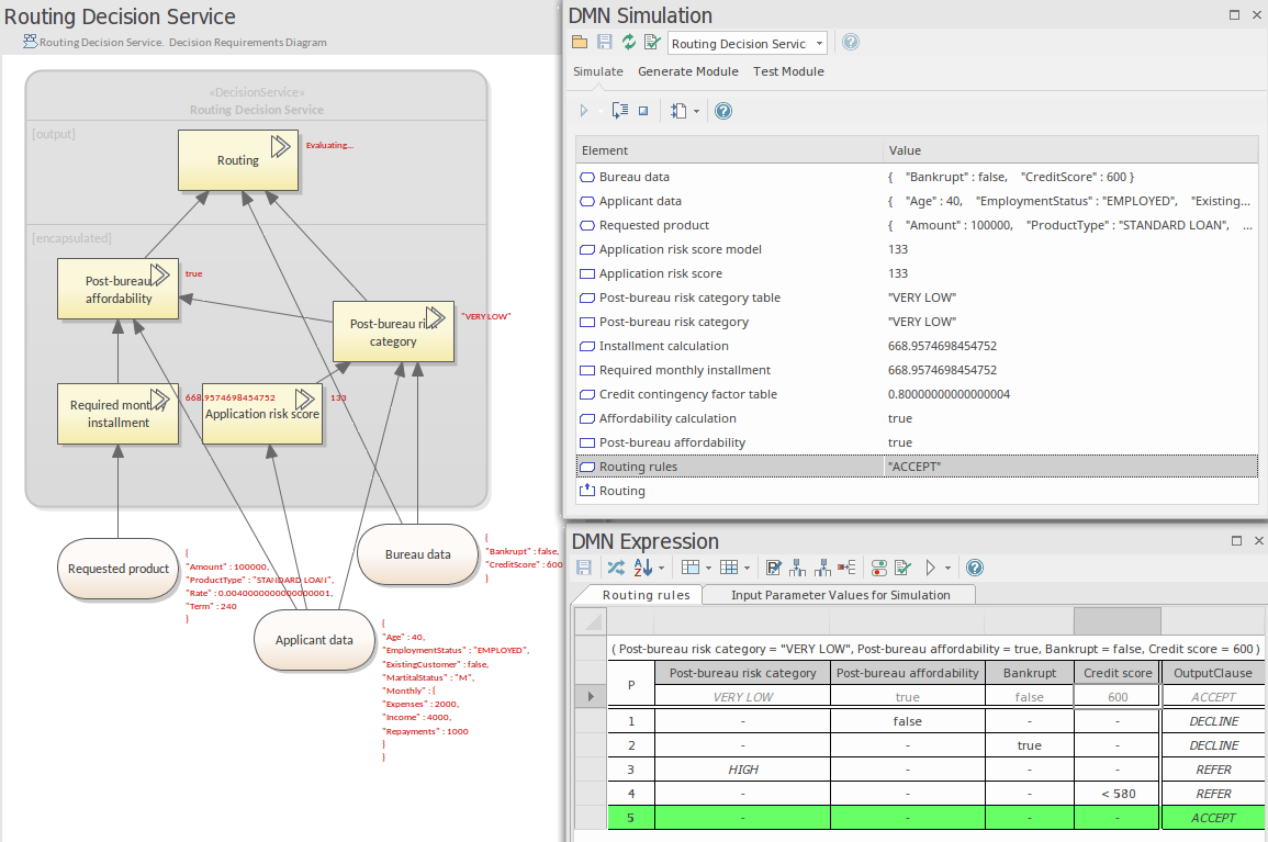
The Package contains a 'DMNSimConfiguration' Simulation Artifact that defines the simulation settings for the DMN model. Drag this Artifact onto the Routing Decision Service diagram and double-click on it to open the DMN Simulation window at the 'Simulation' tab.

In the DMN Simulation window, the Routing Decision Service element name is shown in the data entry field in the Toolbar, and the related Input Data, Input Decisions, encapsulated Decisions and output Decisions are loaded in the 'Element' column in execution order.

After you select Data Sets for the Input Data and Input Decisions, the model is ready to run as a simulation. To run the simulation, click on the Run button and allow the simulation to complete. Then use the 'Step Through' toolbar option to pass through the process one step at a time. The diagram fades all elements except those that the 'step through' process has acted on or is currently acting on. The diagram, DMN Simulation window and DMN Expression window all show the input data being applied, as shown:

The list items change from 'static' to 'runtime'; note that the invoked Business Knowledge Models are loaded in the list; in this example:

  • Decision 'Post-bureau affordability' is in the state of 'Evaluating' (refer to the diagram text), which means the Decision is invoking the Business Knowledge Model 'Credit contingency factor table' by binding the input values to the parameters

Continue stepping through until you reach the Routing Decision (invoking the Business Knowledge Model 'Routing rules') is reached.

  • Given the arguments (Post-bureau risk category: "VERY LOW", Post-bureau affordability: true, Bankrupt: false, Credit score: 600), the output is "ACCEPT"
  • After the Business Knowledge Model 'Routing rules' executes, the value will be carried back to the Decision 'Routing'