| Prev | Next |
Models, Diagrams, Elements and Views
Models
The word model is quite overused and over-loaded with meaning. Some people use model to signify an entire repository whereas others use it to refer to a section of a complete repository. Models are the structural divisions in the repository.
Diagrams
The SysML specification defines nine diagram types. This is the canonical list and the SysML in addition defines the elements that are typically used on each diagram. Many newcomers and even some experienced users are not aware that even though these lists of elements describe the commonly used elements for a particular diagram type, that does not preclude a modeler from using other elements on these diagrams. In fact, using a number of element types on the same diagram results in an expressive model and allows stakeholders and engineers from different disciplines to understand the inter-diagram connections between the models.
In this section we will also learn that there are a number of 'universal' model elements that the specification suggests can be incorporated as part of any diagram, including Comments, Constraints and Rationales. This diagram shows a range of element types including a Block, a Use Case, a Requirement and a Test Case, all expressed on a Block Definition Diagram (BDD).
As stated earlier, the Systems Modeling Language specifies nine different types of diagram.
Elements
The nine diagrams described earlier are individually specified to convey a particular aspect of an engineering opportunity or solution; for example, the Parametric diagram is intended to show how equations are constructed. There are, however, a number of types of element that are universal to the model endeavor and can appear on any type of diagram. Many of these elements are used on diagrams to convey important annotations to a model or to help explain a particular aspect of the model. They include elements such as Notes, Constraints, Rationales and Views. In this diagram a stakeholder who has been viewing the model has added a comment to question a part of the model.

For more information, see the Common Pages Help topic.
While Enterprise Architect is highly compliant with the SysML specification it has a number of collaborative features that allow such comments to be managed, such as through its Discussion feature. This allows discussions to be kept separate from the elements proper that comprise the model. This screen image shows the same comment added using the Discussion feature, which allows replies and a range of other collaborative devices.

For more information, see the Discussions Help topic.
The responder could also have sent a Model Mail message, which might include a link to an Enterprise Architect element or diagram as shown.

For more information, see the Model Mail Help topic.
When the user opens the mail message, they are able to follow the link and open the diagram referenced in the link. This is a useful mechanism allowing dynamic and real-time views of the modeling information to be referenced and accessed rather than an image sent in a static document. This image shows the diagram that would be displayed in the tool when the link is opened.
The ability to link elements from different modeling domains is one of Enterprise Architect's great strengths as a unifying platform for teams and disciplines, and nowhere is this more true than in the relationship between business strategy and engineering, and between software development and engineering. The result is a consistent and harmonized model where the possibility of faults resulting from seams between different teams is significantly reduced. For more information see the Traceability Window Help topic.
Views
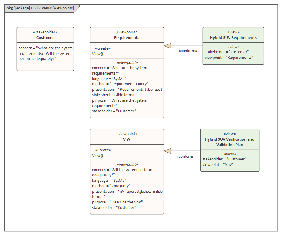
Fundamentally a system is conceived of, analyzed, designed and built for its stakeholders. Systems Engineers gather concerns and interests from stakeholders and apply analysis to create requirements and constraints. These are used as input for analysis and design and before the system is delivered for validation and verification. Stakeholders need to be able to visualize how their interests are being addressed at various stages in the engineering process and this visualization can be provided by views and viewpoints. The concepts of viewpoint and view are articulated in ISO-42010 (formerly IEEE-1471) and the SysML specification was written to be consistent with the ISO-42010 standard. There are a number of commonly used viewpoints including:
- Operational
- Performance
- Manufacturing
- Security
A viewpoint is a prescription for constructing a view that will address the needs, interests and concerns of a given stakeholder. A view is what the stakeholder sees from a given viewpoint and should enable them to visualize the parts of the system that are of concern to them while leaving out, or obscuring, the aspects of the system that are not of interest.
In addition to the formal mechanism described by the SysML specification in the form of View and Viewpoint elements, Enterprise Architect has a wide range of tools to assist with the creation and management of viewpoints, views and representations. There are several tools that can be used to create different views of the elements in the repository; these include the Working Sets and the Model Views. Working Sets allow a collection of diagrams, Matrices, Model Libraries and other items to be saved and reopened as a set, which is useful when working with different groups of stakeholders. For more information see the Working Sets Help topic
Model Views can be used to create views of elements grouped together irrespective of their location in the Browser window. There are also several tools that can hide or obscure parts of a diagram to make it more appealing to a particular audience. The appearance of diagrams can be altered by changing the appearance of elements, including using an image, and Diagram Filters can obscure or hide elements from view. For more information see the Visual Filters Help topic. The Documentation engine can create high quality publications directly from the model into pdf or docx formats. For more information see the Documentation Help topic.