Book a Demo

Please note : This help page is not for the latest version of Enterprise Architect. The latest help can be found here.

Prev Next

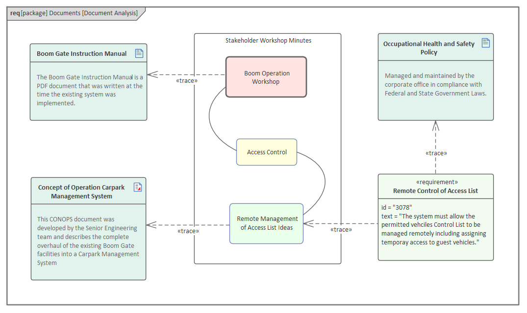
Document Sources

Requirements can often be sourced from a wide range of locations, including documents such as a:

  • Business Case
  • Concept of Operation
  • Requirement Specifications (of an Existing System)
  • User Manual
  • Standards Document
  • Policy Document
  • Regulatory or Compliance Document

While all of these documents can be developed in Enterprise Architect using the Document Artifact facility, they are typically developed in other tools and live outside the repository. They can be dragged onto a diagram and either imported into the repository or saved as a reference or surrogate for the external document.

 

Another, and perhaps more useful, option is to add them to the Model Library, which is a document and web page library used to create a catalogue of items that can be referenced by requirements. It is also worth considering reviewing the contents of the documents and incorporating the information as model elements. This has the benefit of an Engineer being able to create traceability relationships between elements such as Business Motivations and problem and solution elements such as Requirements, Use Cases and Components. For more information see the The Model Library Help topic.