| Prev | Next |
Referencing the SysPhS Simulation Libraries
The SysPhS specification provides a definition of a Platform-independent Component Library that consists of two component groups: Signal Flow and Physical Interaction. As this component library is an underlying resource used for modeling, a copy of this library must be contained in the repository you are working on, for reference in your SysPhS models.
In order to perform simulations under the SysPhS standard, you must download two SysPhS libraries from the Model Wizard (Start Page 'Create from Pattern' tab):
- SysPhS Elements for physical interaction and
- SysPhS Elements for signal flow
These libraries can be used on multiple SysPhS models created in the repository. It is recommended that they are downloaded to a unique Package, after which a single reference to that Package can be set in any SysPhS model.
To download the libraries:
- Create a Package to hold the libraries.
- Select the Package in the Browser.
- Set the Perspective (
, top right-hand corner of the workspace) to 'Systems Engineering > SysML'. - Press to open the 'Create from Pattern' tab (the Model Wizard) on the Start Page.
- In the bar, underneath the Perspective name, type 'SysPhS'.
- Click on 'SysPhS Elements for physical interaction' and on 'SysPhS Elements for signal flow'.

- Click on the Create Model(s) button.
The libraries are loaded into the selected Package.
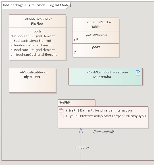
For each SysML simulation using SysPhS, the Block Definition diagram frame must have a reference to the library Package. To set this, link the library Package to the SysML diagram frame with an Import connector:
- Create a Block Definition diagram for the simulation.
This will automatically have a Boundary frame around the elements. - Drag the SysPhS library Package onto the diagram.
A prompt displays for the type of 'add' operation to perform. - Select the 'Package Element' option.
The library Package element is added to the diagram within the Boundary frame. - Right-click on the Boundary frame to display the context menu, and ensure the 'Selectable' option is ticked.
- Change the Toolbox to the 'UML Package' page:
Click on the Toolbox 'Hamburger' icon, select 'Change Perspective', then select 'UML > Structural'. Again click on the 'Hamburger' icon and select 'Package'. - In the 'Package Relationships' segment of the Toolbox, click on the 'Package Import' relationship icon, and drag the cursor between the Boundary frame and the library Package to create an Import connector.
- Save the diagram (press ).
This is an example of the SysPhS Package reference using the <<import>> connector: