Book a Demo

Please note : This help page is not for the latest version of Enterprise Architect. The latest help can be found here.

Prev Next

CD Player

The behavior of a CD Player application might appear intuitive; however, there are many rules related to when the buttons are enabled and disabled, what is displayed in the text fields of the window and what happens when you supply events to the application.

Suppose our example CD Player has these features:

  • Buttons - Load Random CD, Play, Pause, Stop, Previous Track, Next Track and Eject
  • Displays -  Number Of Tracks, Current Track, Track Length and Time Elapsed

StateMachine for CD Player

A Class CDPlayer is defined with two attributes: currentTrack and numberOfTracks.

Example simple Class diagram and Class element in Sparx Systems Enterprise Architect

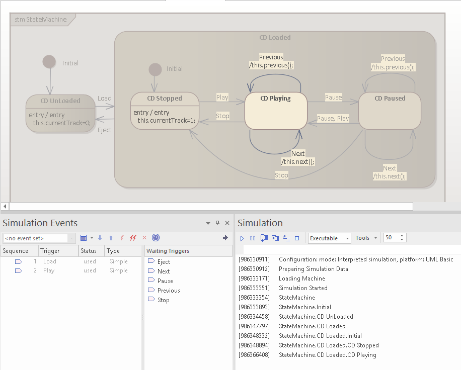
A StateMachine is used to describe the states of the CD Player:

Example StateMachine diagram showing state change in Sparx Systems Enterprise Architect

  • On the higher level, the StateMachine has two States: CD UnLoaded and CD Loaded
  • CD Loaded can be composed of three simple States: CD Stopped, CD Playing, CD Paused
  • Transitions are defined with triggers for the events Load, Eject, Play, Pause, Stop, Previous and Next
  • State behaviors and transition Effects are defined to change the value of attributes defined in CDPlayer; for example, the 'Previous' event will trigger the self transition (if the current state is CD Playing or CD Paused) and the Effect will be executed, which will decrement the value of currentTrack or wrap to the last track

We can create an Executable StateMachine Artifact and create a property typing to CDPlayer, then simulate the StateMachine in Enterprise Architect to make sure the model is correct.

Visualization of a running executable statemachine in Enterprise Architect's simulation tool

Inspect the code generated

Enterprise Architect will generate these files in a folder that you have specified:

  • Back-end code: CDPlayer.js, ContextManager.js, EventProxy.js
  • Client code: ManagerWorker
  • Front-end code: statemachineGUI.js, index.html
  • Other code: SimulationManager.js

File

Description

/CDPlayer.js

This file defines the Class CDPlayer and its attributes and operations. It also defines the Class's StateMachines with the State behaviors and the transition effects.

/ContextManager.js

This file is the abstract manager of contexts. The file defines the contents that are independent of the actual contexts, which are defined in the generalization of the ContextManager, such as SimulationManager and ManagerWorker.

The simulation (Executable StateMachine Artifact) can involve multiple contexts; for example, in a tennis game simulation there will be one umpire typed to Class Umpire, and two players - playerA  and playerB - typed to Class Player. Both Class Umpire and Class Player will define their own StateMachine(s).

/EventProxy.js

This file defines Events and Signals used in the simulation.

If we are raising an Event with arguments, we model the Event as a Signal Event, which specifies a Signal Class; we then define attributes for the Signal Class. Each Event occurrence has an instance of the Signal, carrying the runtime values specified for the attributes.

/SimulationManager.js

This file is for simulation in Enterprise Architect.

/html/ManagerWorker.js

This file serves as a middle layer between the front-end and back-end.

  • The front-end posts a message to request information from the ManagerWorker
  • Since the ManagerWorker generalizes from ContextManager, it has full access to all the contexts such as querying the current active state and querying the runtime value of a variable
  • The ManagerWorker will post a message to the front-end with the data it retrieved from the back-end

/html/statemachineGUI.js

This file establishes the communication between the front-end and the ManagerWorker, by defining stateMachineWorker. It:

  • Defines the functions startStateMachineWebWorker and stopStateMachineWebWorker
  • Defines the functions onActiveStateResponse and onRuntimeValueResponse with place-holder code:
         //to do: write user's logic

    You could simply replace this comment with your logic, as will be demonstrated later in this topic

/html/index.html

This defines the HTML User Interface, such as the buttons and the input to raise Events or display information. You can define CSS and JavaScript in this file.

Customize index.html and statemachineGUI.js

Make these changes to the generated files:

  • Create buttons and displays
  • Create a CSS style to format the display and enable/disable the button images
  • Create an ElapseTimeWorker.js to refresh the display every second
  • Create a TimeElapsed function, set to Next Track when the time elapsed reaches the length of the track
  • Create JavaScript as the button 'onclick' event handler
  • Once an event is broadcast, request the active State and runtime value for cdPlayer.currentTrack
  • On initialization, request the active State

In statemachineGUI.js find the function onActiveStateResponse_cdPlayer

  • In CDPlayer_StateMachine_CDUnLoaded, disable all buttons and enable btnLoad
  • In CDPlayer_StateMachine_CDLoaded_CDStopped, disable all buttons and enable btnEject and btnPlay
  • In CDPlayer_StateMachine_CDLoaded_CDPlaying, enable all buttons and disable btnLoad and btnPlay
  • In CDPlayer_StateMachine_CDLoaded_CDPaused, enable all buttons and disable btnLoad

In statemachineGUI.js find the function onRuntimeValueResponse

  • In cdPlayer.currentTrack, we update the display for current track and track length

The Complete Example

The example can be accessed from the 'Resources' page of the Sparx Systems website, by clicking on this link:

CD Player Simulation

Click on the Load Random CD button, and then on the Start Simulation button.