Book a Demo

Please note : This help page is not for the latest version of Enterprise Architect. The latest help can be found here.

Prev Next

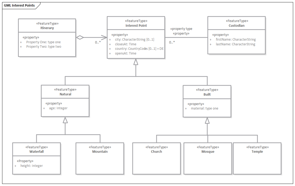
Example Diagram

Using the Geography Markup Language (GML) facility you can model organization or community based application schemas. The models can be used to show the relationship between Features Types that contain any number of Properties that qualify their characteristics. These can be based on defined Types, Data Types, Code Lists or Enumerations. You can collaborate with other geospatial colleagues or with people working in traditional systems implementations in disciplines that manage artifacts including: Strategies, Goals, Requirements,  Data Models, Software Models, Deployment Descriptions and more.