| Prev | Next |
Example: Integrate DMN Decision Service into BPSim Data Object and Property Parameter
An example of integrating a DMN Decision service into the BPSim model is provided in the Model Wizard for BPSim.
To access this:
- Set the Perspective to Business Modeling > BPSim
- Open the Model Wizard ()
- From the BPSim Case Studies group select BPMN Integrate with DMN Complete Example
- Click on the Create Pattern(s) button.
This will create BPMN and DMN models configured to simulate a call to a DMN model from the BPMN model.
Note: In order to integrate the DMN Module, the Expression Language must use Java and the JRE and JDK must be configured correctly (the minimum version of Java is 1.7). See Install the BPSim Execution Engine in the Help topic BPSim Business Simulations.
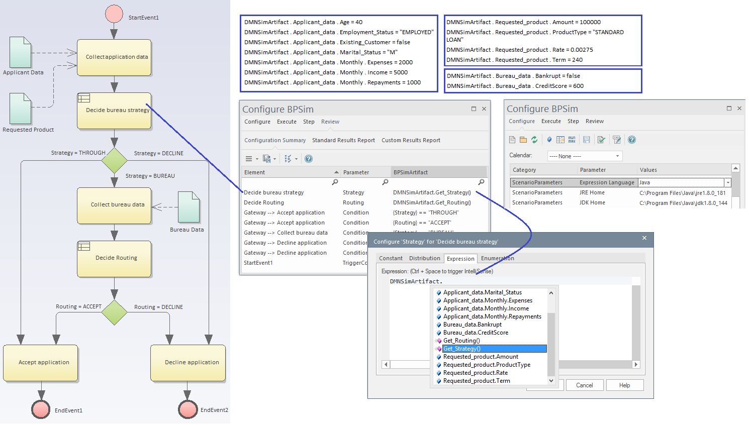
In this BPMN diagram there are three DataObjects (aqua) connected to BPMN Activities. These DataObject elements carry input data, generated from the DMN Simulation window.

- When the simulation is running it will automatically load all DataObjects connecting to the task when the simulation token passes through
- The second Business Rules task 'Decide bureau strategy' is configured to set the property 'Strategy' to the value 'DMNSimArtifact.Get_Strategy()'; you don't need to type this in - press to help you edit the expression
When these are set, click on the 'Execute' tab and simulate the model. You can then view the report or go to the 'Step' page to do step debugging of the BPSim model.