| Prev | Next |
Redefine Stereotypes in Another Profile
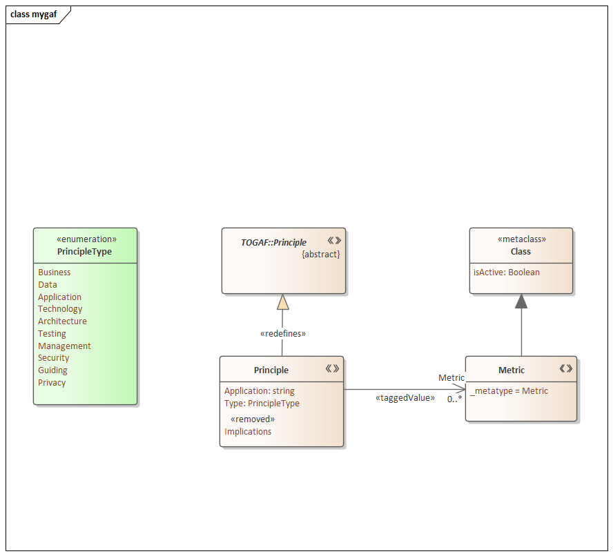
If you want to redefine a stereotype in another profile, adding new tags and removing or modifying existing tags, while the stereotype behaves in all other ways as if it is the original stereotype, you can use a redefines Generalization as described here.
Apply a Redefines Generalization
Step |
Action |
|---|---|
|
1 |
Create a Stereotype element with the same name as the fully-qualified name of the stereotype that you are redefining. See 'TOGAF::Principle' in the example. Set this stereotype element to 'Abstract'. |
|
2 |
Create a Stereotype element with the same name, not fully-qualified. See 'Principle' in the example. Draw a Generalization from the redefining stereotype to the redefined stereotype, and give the Generalization the <<redefines>> stereotype. |
|
3 |
To:
|
|
4 |
After the profile has been saved and deployed in an MDG Technology, the user can, by setting the technology to 'Active', specify that any redefined elements created should be created using the redefinitions in the active technology. |
Example Diagram
