| Prev | Next |
Levels of Architecture
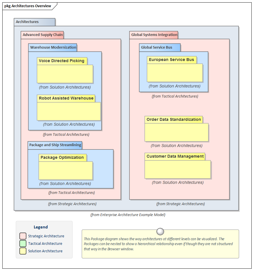
An Enterprise has a complex and typically hierarchical structure and architectures will need to be created at discrete levels of this structure. This hierarchy of architectures is analogous to the hierarchies of goals and capabilities and intuitively aligns with Strategic, Program and Project level divisions. In a small organization it might be possible to create a single architecture that spans from the strategic level down to the project or capability levels but in an enterprise of any appreciable size three levels are typically needed. The naming of the levels has been influenced by The Open Group Architecture Framework (TOGAF).
- Strategic - Long term in the range of 3 - 5 years
- Tactical - Mid term in the range of 1 - 2 years
- Solution - Short term in the range of 6 - 12 Months
The different levels of the architectures will address different levels of concerns and have different audiences. The architecture framework and the repository must assist in ensuring these architectures are leveled and synchronized so they form a cohesive and balanced view of the entire enterprise.
Enterprise Architect has a number of powerful features that will assist the architecture program to partition and maintain these levels of the architecture and their inter-relationships.

Strategic
Strategic Architectures describe strategic plans and initiatives and typically run for years rather than months. A strategic Architecture will provide a long-range plan that is typically a view of the future over a three to five year period; this period can be longer for industries or enterprises that are not affected by dynamic and disruptive environments. The strategic architectures must support (or align with) the enterprise's strategic goals and tactical and solution architectures must help achieve the strategic architecture or run the risk of not being funded.
Enterprise Architect can be used to define and manage strategic level architectures and can also help to ensure tactical and solution architectures are aligned to support the strategic direction. The strategic modeling technology has a number of tools that can be utilized, such as the Balanced Scorecard diagram that can help to identify Information Technology related goals. There are a number of tools including the Relationship Matrix, diagrams and the Traceability window that can be used to show the relationship between elements of the Business, Information, Application and Technology Architectures and to ensure that they all demonstrably contribute to the achievement of the strategic goals.

Tactical
Tactical Architectures describe mid-range plans that help to partition the strategic level architectures into manageable groups. They typically could run for a number of years and represent a portfolio or program level plan of how to achieve the goals expressed in the strategic architectures they relate to. They act as a framework for organizing solution level initiatives and ensuring that capabilities are developed that ultimately create business value.
Enterprise Architect has tools to support the tactical level architectures and to ensure that the partitioning of the strategic level architectures and in turn the partitioning to solution level architectures can be visualized. The Roadmap diagram can be used at all levels of the Tactical Architecture including Business, Information, Application and Technology Architectures showing the time sequencing of the initiatives at a portfolio or program level.

Solution
Solution Architectures describe a specific project or capability level initiative that can typically be completed in months rather than years. From a business perspective it is usually focused on a particular problem or opportunity. Similarly from a technical level it usually involves a slice through Information, Application and Technology areas, but might in some circumstances require a number of these to be addressed.
Enterprise Architect has a rich set of tools that can assist at the solution architecture level from defining the business goals and objectives and relating these to information and application components to the technology devices that underpin the applications. Business Architecture can be defined and managed using stereotypes and profiles to create representations of the Business Drivers, Goals and Objectives and these can be demonstrated to stakeholders using diagrams, matrices and documentation published automatically from the models. Tools such as the Schema Composer, the Database Builder and the UML Class diagram will assist with working with the Information Architecture and the elements created can be related to the business architecture. Application Services, Applications and Interfaces can be modeled and their relationships to each other and elements of the Business and Technology architectures can be defined and presented in a variety of visually compelling representations such as diagrams, matrices and lists. The technology services and technology nodes and devices can be managed and where applicable these can be derived from the Technical Reference Model.
Enterprise Architect can also be used as the platform for Architectural Requirements management and these can be related to elements that make up the Business, Information, Application, Technology and any other specific architectures. The powerful and flexible Kanban facilities can be used to manage these projects and ensure that the business value is delivered in a timely manner.