Book a Demo

Please note : This help page is not for the latest version of Enterprise Architect. The latest help can be found here.

Prev Next

Infrastructure Facilities

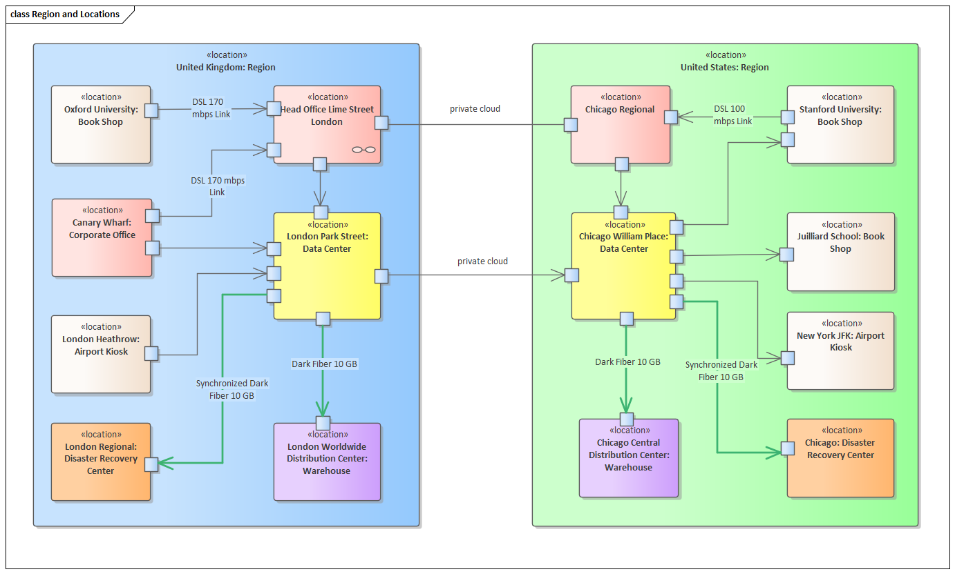
An organization of any appreciable size will typically operate a number of facilities or locations. These will include structures such as corporate offices, data centers, disaster recovery centers, shop fronts and warehouses, and a variety of specific locations such as hotels, airports, transmission centers, vehicles, vessels, carparks and more. These locations will typically be modeled at a business level to model concerns such as where business is performed, the location of processes and personnel, and which locations are required for particular capabilities and business functions. For example, what business processes are performed in an ambulance? Similar models will be required at an Information level to indicate where data is created, stored and utilized; for example, in which locations can a patient record be created? At an application architecture level, the relationship between applications and particular locations will be important; for example, which applications are used in robot assisted warehouses and which applications are required for a pop-up kiosk?

Showing locations in the Project Browser in Sparx Systems Enterprise Architect.

At an infrastructure level, where physical or virtual machines are operating, location is critical for reasoning about accessibility, bandwidth, performance, security and more. It should be noted that, from the perspective of Cloud computing, the location of infrastructure becomes immaterial other than the mapping of accessibility zones or their equivalents. Indeed, in a Cloud environment it is mostly impossible and, as many believe, irrelevant to determine the location of the physical hardware that is executing a process.

Enterprise Architect provides a wide range of tools for modeling locations at all levels, and this is particularly true at an infrastructure level. The same elements that are used to model the business locations can be augmented to create expressive models that represent how the infrastructure relates to facilities, including high level models of the communication fabric between different locations and the protocols used. Unified Modeling Language Ports allow drill-down to the internal structure of a facility. For example, a high level diagram might describe the communication path between a corporate office and a data center using a Port on the boundary of each facility. A child diagram could then describe the routers, switches, servers, and other infrastructure elements that make up the data center or corporate office.