| Prev | Next |
Topology Example
In geodatabases, topology defines the spatial relationship between geographic features; that is, how Point, Polyline, and Polygon features share coincident geometry. Topology is fundamental to data integrity in a GIS database. In the Enterprise Architect ArcGIS profile, you use a «Topology» Package to model data integrity among the Feature Classes.
Modeling topology in the Enterprise Architect ArcGIS model is simple:
- Select a «FeatureDataset» Package in which to create topology relationships.
- Open the diagram under the «FeatureDataset» Package.
- From the Diagram Toolbox ArcGIS Network Features page, drag and drop a «Topology» Package icon onto the diagram; this creates a Package that will contain all the elements and relationships that are required for topology definition.
A Topology defined in Enterprise Architect has these characteristics:
- The «Topology» Package cannot be created outside a « FeatureDataset» Package
- Within one «FeatureDataset» Package, multiple «Topology» Packages can be created
- A Feature Class (Point, Polyline or Polygon) can only participate in one «Topology» Package
- A Feature Class cannot participate in both a «Topology» Package and a «GeometricNetwork» Package
Elements of Topology
Element |
Description |
See also |
|---|---|---|
|
Name |
You can define the name for the Topology as the «Topology» Package name. |
ArcGIS Toolbox Pages |
|
List of Feature Classes |
Either:
|
|
|
X,Y Cluster Tolerance and
|
You define the cluster tolerance values using the ClusterTolerance and ZClusterTolerance Tagged Values of the «Topology» Package. |
|
|
Accuracy ranks |
Accuracy ranks are defined using the Tagged Values of the TopologyMembership attribute, which you can create using the 'TopologyMembership' icon on the 'Topology' page of the Diagram Toolbox. Add this stereotyped attribute to each Feature Class element and then set a value for each rank.
Each Feature Class only has one TopologyMembership attribute. If you do not add a TopologyMembership attribute to a Feature Class, the ArcGIS exporter will generate a set of default ranking values for you. The values for XYRank and ZRank are between 1 and 50. |
|
|
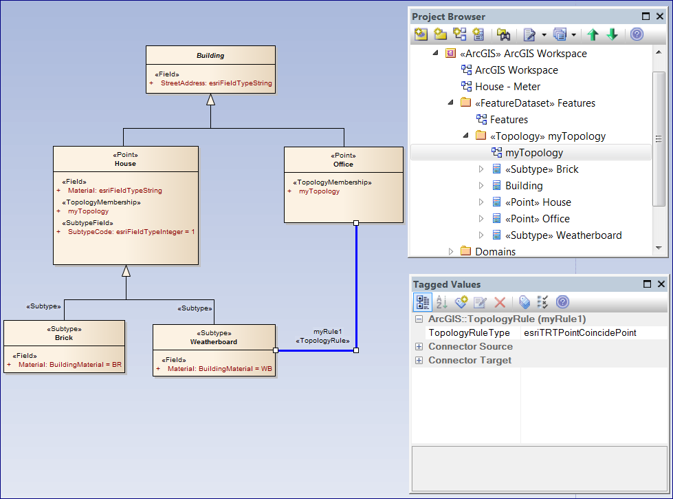
Topology Rules |
Topology Rules are represented by a UML Association connector that has the «TopologyRule» stereotype. You can create the connector using the 'Topology Rule' icon on the 'Topology' page of the Diagram Toolbox. Use this connector to link:
The TopologyRuleType tag is used to define the type of Topology Rule. |
Example Topology Rule connection
