Book a Demo

Please note : This help page is not for the latest version of Enterprise Architect. The latest help can be found here.

Prev Next

Example DMN Simulation

This topic runs over the simulation of an example model supplied with the EAExample.eap model located in the package:

  • Example Model . Analysis and Business Modeling . DMN Examples . A Complete Example.Strategy

The package has a "DMNSimConfiguration" artifact which contains the simulation settings for a DMN model. Double-click on this to open the DMN Simulation window.

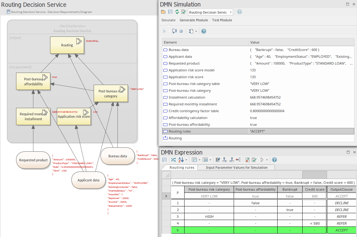
In the "DMN Simulation" window, all the decision service elements and decision elements are listed in the combo box. By selecting a decision service in the list, the related input data, input decisions, encapsulated decisions and output decisions will be loaded in execution order.

After selecting data sets for the input data and input decisions, the model is ready to run as a simulation. To run the simulation, click on the Run button.  Once the simulation completes, the results will appear as shown below.

  • The list items changed from "static" to "runtime". Note: the invoked business knowledge model is loaded in the list.
  • "Step Over" debugging is supported for the DMN model, the diagram will highlight the elements that were already evaluated; the Expression window shows the run time status of the current step.

In this example,

  • Decision "Routing" is in the state of "Evaluating" (refer to the diagram text), which means the decision is invoking the business knowledge model "Routing rules" by binding the input values to the parameters.
  • Given arguments (Post-bureau risk Category : "VERY LOW", Post-bureau affordability : true, Bankrupt : false, Credit score : 600), the output is "ACCEPT".
  • After the business knowledge model "Routing rules" executes, the value will be carried back to the decision "Routing".