Book a Demo

Please note : This help page is not for the latest version of Enterprise Architect. The latest help can be found here.

Prev Next

Example: Integrate DMN Decision Service into BPSim Data Object and Property Parameter

An example of integrating a DMN Decision service into the BPSim model is provided in the Model Wizard for BPSim.

To access this:

  • Set the Perspective to Business Modeling > BPSim
  • Open the Model Wizard (Ctrl+Shift+M)
  • Select BPMN Integrate with DMN Complete Example
  • Click on the Create Patterns button.

This will create BPMN and DMN models configured to simulate a call of a DMN model from the BPMN model.

Note: In order to integrate DMN Module, the Expression Language must use Java and the JRE and JDK must be configured correctly (The minimum version of java is 1.7). See Install the BPSim Execution Engine in the Help topic Business Process Simulation (BPSim).

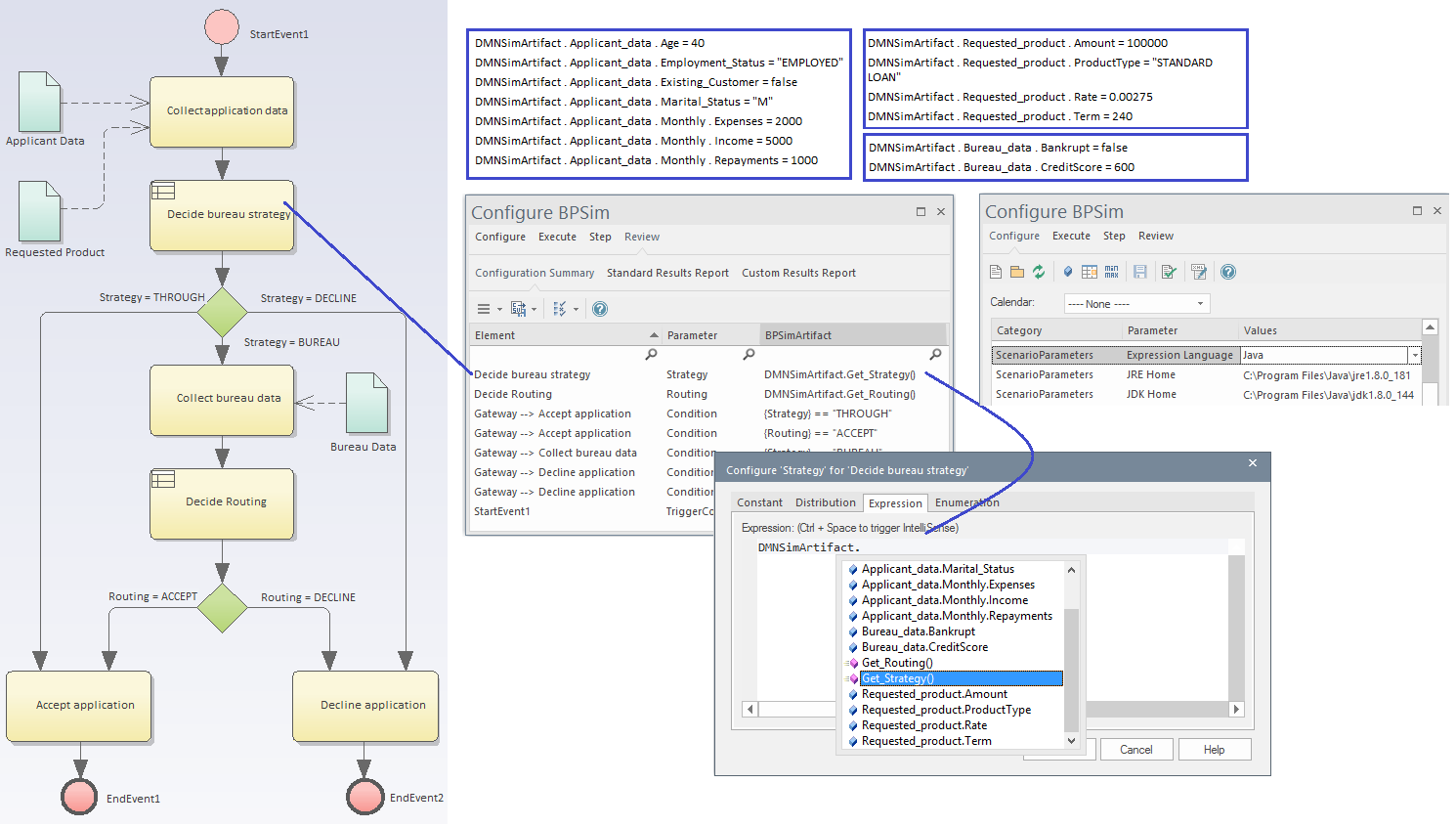
In the BPMN diagram below there are three DataObjects (aqua) connected to BPMN Activities. These DataObject elements carry input data, generated from DMN Simulation window.

  • When the simulation is running it will automatically load all DataObjects connecting to the task when the simulation token passes through.
  • The second business rules task "Decide bureau strategy" is configured to set property "Strategy" to the value "DMNSimArtifact.Get_Strategy()". The user don't need to type in, use Ctrl + Space to help you edit the expression.

When these are set, go to "Execute" tab and simulate the model, you can then view the report or go to "Step" page to do step "debugging" of the BPSim model.

Learn More