Please note : This help page is not for the latest version of Enterprise Architect. The latest help can be found here.
| Prev | Next |
Example Traceability Diagram
You can create Traceability diagrams to show a wide variety of relationships, and you are not restricted to having either a single element type or elements from a single phase on a diagram. Therefore, you can create appropriate relationships (such as Realize or Trace) to elements where no relationship was previously defined.
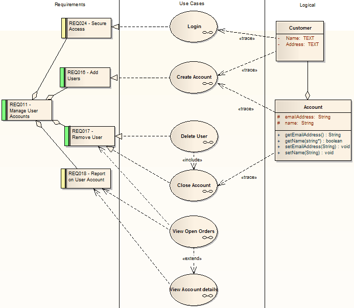
Consider this diagram, which shows how a series of Requirements are traced to Use Cases and then Classes:

The diagram instantly shows:
- That two levels of Requirements are realized by Use Cases
- Which Requirement is realized by which Use Case(s)
- How some of the Use Cases are implemented by Class elements
You can drill down on each Use Case (or, in other Traceability diagrams, any other composite element) to display more detailed diagrams showing how the Use Case meets the Requirement; the Close Account Use Case, for example, is a composite element containing a Communication diagram and a Sequence diagram.
You can tailor your Traceability diagrams to depict any level of granularity and any stages of development that are appropriate; for example, you might:
- Narrow the example diagram to show development from just the Remove User Requirement, or
- Extend it to include Interfaces, Components, Test Case elements or any other facet of the system or process
Building a diagram
A number of tools are available for updating diagrams to show traceability:
- On the diagram, right-click on an element and select the context menu option 'Insert Related Elements' to automatically add elements linked to the selected element
- On the Relationships window, use the context menu option 'Place Related Element in Diagram' to add elements to the diagram that are directly linked to the selected element
- On the Traceability window, add elements that are indirectly linked
Notes
- Whilst the Traceability diagram itself provides information on the definition, design and implementation of a business process feature, much more information can be obtained using the Traceability tools