Please note : This help page is not for the latest version of Enterprise Architect. The latest help can be found here.
| Prev | Next |
Tracking Requirements
The status of a requirement is a fundamental indicator of where it is positioned in the requirement's development process. For example requirements that have a status of Proposed indicate that they are not yet ready and available for development work to begin. Enterprise Architect has a variety of tools to allow status to be tracked, analyzed and managed, starting with the fact that each requirement can be assigned a status and the list of status codes are completely configurable. The status is conveniently displayed in list views of the requirements including when using the Specification Manager. There are also a set of pre-defined and extensible dashboard charts and graphs that can be used to get a compelling visual representation of the status and other properties of requirements.
Tools for tracking requirements
Tool |
Description |
|---|---|
|
Status Codes |
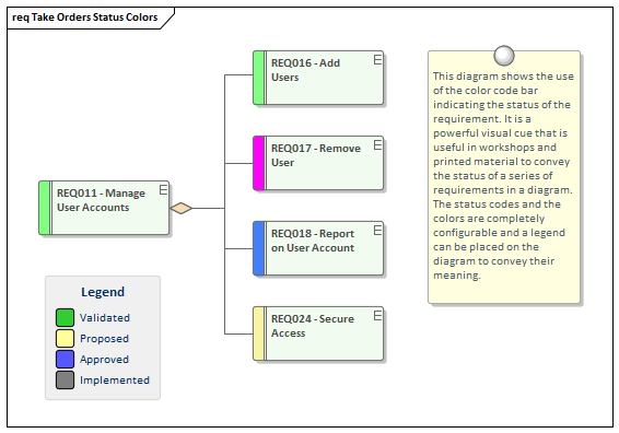
Status codes are a controlled list of statuses that can be applied to any element including Requirements. Enterprise Architect comes with a pre-defined list of codes but the list can be configured and codes in the list can be changed and deleted and new codes can be added. The status of Requirements can be displayed in a diagram as a color coded band on the side of the element.
|
|
Dashboards charts and graphs |
Dashboard diagrams are an extended diagram type and allow high quality charts and graphs to be created to display repository information in a visually compelling way. Any number of diagrams and charts can be created and the data can be sourced from any level in the repository Package hierarchy. Enterprise Architect comes with a toolbox page of pre-configured charts and graphs, but new charts can be created based on any information in the repository.
|
