Please note : This help page is not for the latest version of Enterprise Architect. The latest help can be found here.
Contents |
| Prev | Next |
Project Management

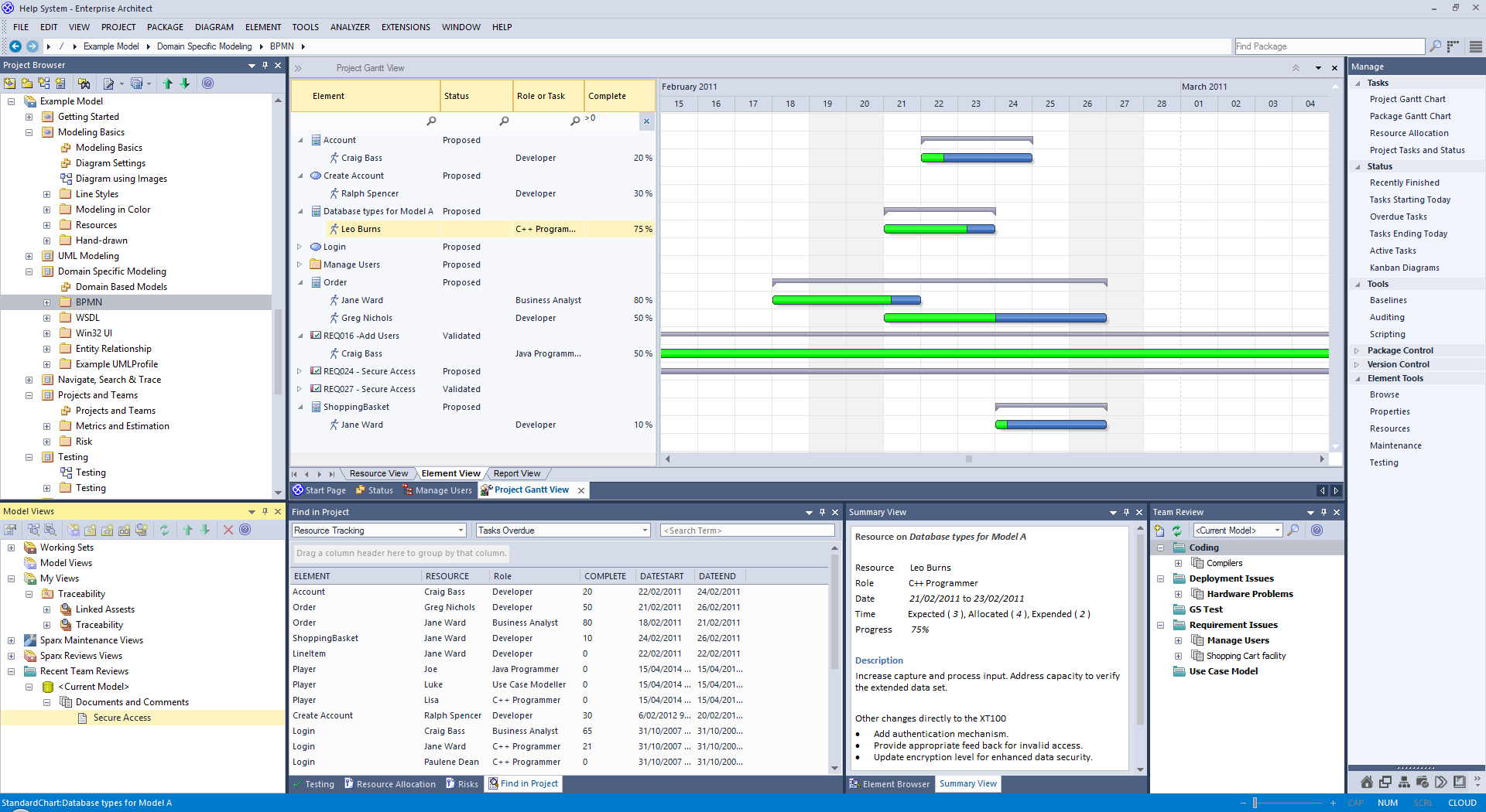
Enterprise Architect has been built from the ground up with the Project Manager in mind. Organizational repositories are valuable corporate assets and must be managed and maintained accordingly. Risk can be modeled and managed in a variety of locations, and project effort can be determined with built in support for Metrics and Estimation. Tasks can be created and assigned to Resources performing particular roles, and these can be conveniently viewed in a built-in Gantt Chart. There is an Audit function that allows changes to be tracked at a fine grained level, and a Team Review facility and Element Discussion that allow users to work collaboratively on models.
Each element in Enterprise Architect has a number of default properties that are useful for project management, such as phase, version, status, author and creation and modified dates. Using these, coupled with the powerful reporting engine, the information can be extracted easily even by a novice user. The Project Manager and other users have the ability to create elegant charts that depict the information in the repository in a compelling visual format. For example, a pie chart could be created to show the status of stakeholder requirements for a particular phase of the project.
|
|
Project Management Tools
Explore some of the key project management features of Enterprise Architect. |
Facilities
Facility |
Detail |
See also |
|---|---|---|
|
Metrics and Estimation |
Project estimation is working out how much time and effort is required to build and deploy a solution. Enterprise Architect provides the Use Case metrics facility as a means of:
You base these estimates on carefully-calibrated metrics. |
Use Case Estimation |
|
Resource Management |
Resources are the people who work on a project. You can assign roles to resources and allocate tasks on specific model elements, which enables tracking of effort and estimation of time to complete. |
Project Resources |
|
Project Maintenance |
During a project you monitor and manage the development and progress of individual model elements. You can record problems, changes, issues and tasks that affect these individual elements as they arise, and document the solution and associated details. Similarly, Enterprise Architect helps you to manage changes and issues that apply to the whole system. |
Maintenance Changes, Defects and Issues |
|
Project Tasks and Issues |
In the course of a project, there are various non-technical tasks that are vital to the successful management and completion of the project, such as meetings. Enterprise Architect helps you to record and monitor these, and to manage non-technical project issues as they arise. |
Project Task Allocation Project Issues Project Tasks |
Learn more