Please note : This help page is not for the latest version of Enterprise Architect. The latest help can be found here.

Contents
Prev Next

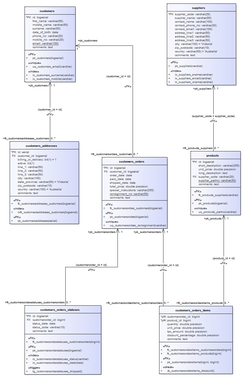
Example Data Model Diagram

This example of a Data Model diagram shows a data model of a bookstore warehousing system. You can examine this model in greater detail in EAExampleModel.eap, installed with Enterprise Architect.