Please note : This help page is not for the latest version of Enterprise Architect. The latest help can be found here.
Contents |
| Prev | Next |
Decision Analysis
Enterprise Architect has support for decision modeling and helps you to display the definition of the problem and the possible solutions graphically. There is a range of tools that can be used to model decisions, including Decision Tables, Decision Trees, models of pros and considerations, and computer based simulations. A Requirements Diagram can be used to create a visual representation of the information, knowledge, and decision making involved in a more complex business decision. Business rules models can be used to show the rules that are used to make part of a complex decision. These can in turn be linked to Business Processes to show where and when the decisions are made. If detailed numerical analysis is required, models can be exported to a spreadsheet.

This section lists the main tools available in Enterprise Architect that can be used to perform this business analysis technique. There is also a wide range of additional tools that a modeler might find suitable when applying the technique in a particular context. The complete list of tools is available from the topic Business Modeling Tools.
Decision Table
The Decision Table Editor can be used simply to record the conditions and the conclusions that form the basis of decision making. Alternatively, implementation code can be generated using the Enterprise Architect Simulation Library (EASL) code generation macros. It uses a clear and understandable interface allowing the analyst to enter conditions, condition value columns, defined values that act as a decision point, and one or more conclusions.
Learn More: Decision Table Editor
Decision Tree
A Decision Tree is a diagram that is part of the Strategic Modeling Technology and uses a visual notation to represent a series of decisions and possible outcomes. It can be used in either a descriptive or predictive manner to visualize outcomes and decision points. It is particularly useful when a complex or intractable decision needs to be formally recorded. The diagram or elements such as the outcomes can be linked to other elements in the repository such as solution options.
Learn More: Decision Tree Diagram
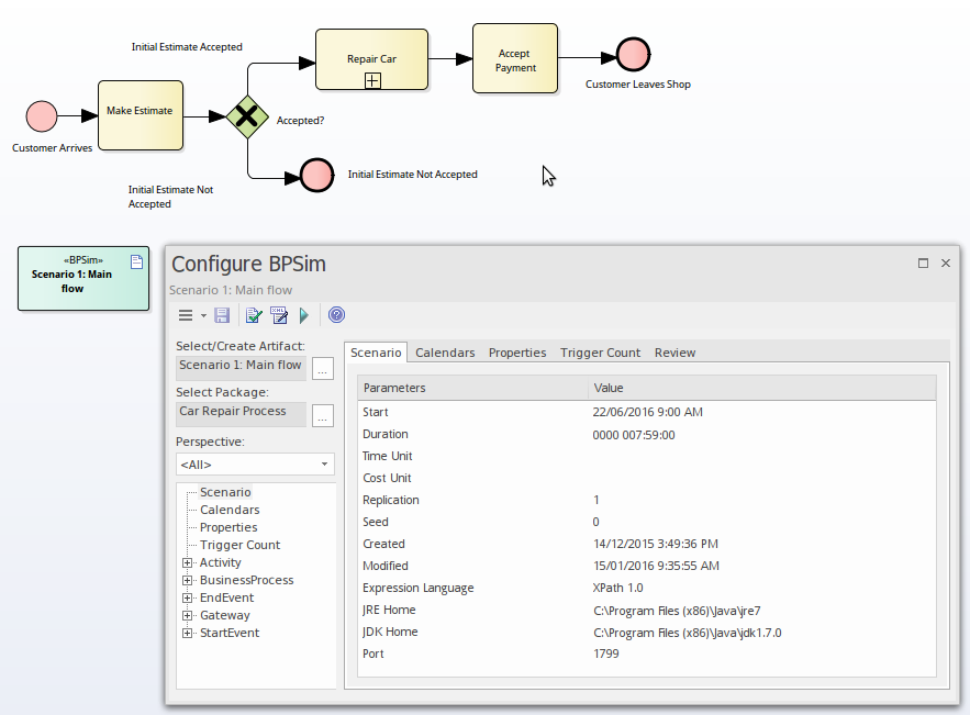
Business Process Simulation (BPSim)
The BPSim facility provides a way of simulating processes written in Business Process Model and Notation (BPMN), providing valuable results that can be used in decision analysis. The BPMN models are augmented with extra data as parameters to the simulation. It allows structural and capacity analysis to be performed, providing for pre- and post-execution optimization. Enterprise Architect allows you to construct the Process models and enter the appropriate data, which is then sent to an internal or external BPSim Simulation engine.
Learn More: Business Process Simulation
Business Rules Model
A Business Rules Model can be used to define the conditions under which business rules are applied. The Business Rules and the Rule Tasks can be related to Policies, Requirements, Business Processes and other model elements creating an articulated model that shows how the business rules are applied in a given context.
Learn More: Business Rules Model
Requirements Diagram
A Requirements Diagram can be used to create a visual representation of the information, knowledge, and decision making involved in a more complex business decision. The diagram can also be used to define the problem statement clearly and to propose alternate propositions.
Learn More: Requirements Diagram
Artifact
An Artifact can be used as a placeholder for a Decision Analysis file or web address such as a spreadsheet or document that resides external to the repository. The Artifact element can be hyper-linked to the external document allowing it to be launched from within Enterprise Architect. This provides a convenient way to reference the document inside the model for example by linking other elements such as Requirements to the document.
Learn More: Artifact
Import and Export Spreadsheets
The Spreadsheet Import and Export facility can be used to export modeling data out of Enterprise Architect so that analysis can be done outside the tool. Alternatively it can be used to import information into Enterprise Architect such that representations of the decisions can be created inside the tool. A specification that describes the mapping between column in the spreadsheet (csv file) and fields in Enterprise Architect must be created before a transfer of data can be made.
Learn More: Import and Export Spreadsheets