Please note : This help page is not for the latest version of Enterprise Architect. The latest help can be found here.
Create MOF Diagrams
You can model the structure or abstract syntax of a language or of data using a Meta Object Facility (MOF) diagram. This is a Class diagram that is contained in a Package to which you assign a «metamodel» stereotype.
Create a MOF diagram
Step |
Action |
See also |
|---|---|---|
|
1 |
Create or select the appropriate root Model Package and View for the MOF Package. |
Views Model Wizard |
|
2 |
Create a Package to contain your MOF elements. As part of this process, create a child Class diagram for this Package. |
Add a Package |
|
3 |
In the Project Browser, double-click on the Package name to display the 'Properties' dialog. |
Properties Dialog |
|
4 |
In the 'Stereotype' field type the value 'metamodel'. Click on the . |
General Settings |
|
5 |
Open the child Class diagram and begin to construct your model. In the Diagram Toolbox you can use either the:
A MOF diagram typically contains Class, Enumeration and Primitive elements (the Primitive elements from the Class Toolbox pages), and Generalization, Association, Compose and Aggregate relationships. |
Metamodel Toolbox Class Toolbox |
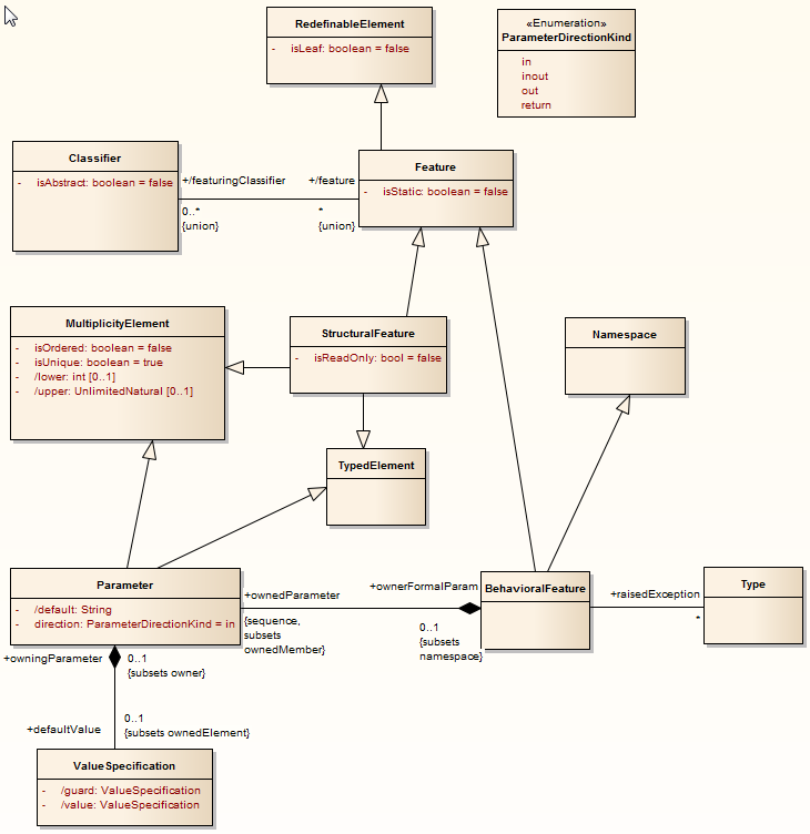
Example MOF diagram

Learn more
Learning Center topics
- Alt+F1 | Enterprise Architect | SOA and XML Engineering | MOF | Create a MOF Model









