Please note : This help page is not for the latest version of Enterprise Architect. The latest help can be found here.
Create BPEL 2.0 Model Structure
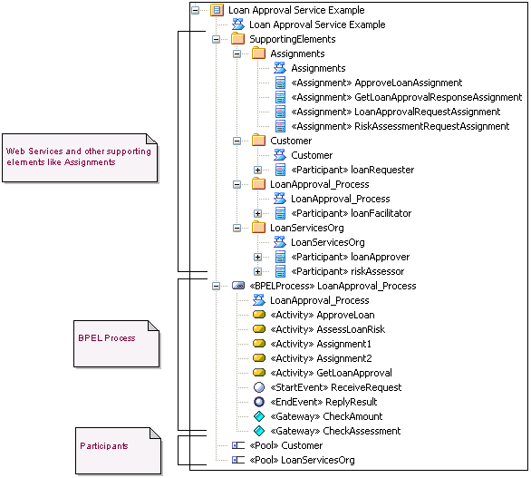
A BPEL 2.0 model consists of a BPEL Process (containing a BPEL diagram and mappable BPMN 2.0 constructs) and other supporting elements (like BPMN 2.0 Assignment, BPMN 2.0 Operation) required for generating a BPEL 2.0 code.
A sample BPEL 2.0 Package structure can be created in the Project Browser, using the 'Select Model(s) (Model Wizard)' dialog. You can use this Package structure as a template for developing your BPEL Process.
Access
- Project Browser | Right-click on Package | Add a Model using Wizard, or
- Project Browser toolbar: New Model from Pattern
Create a BPEL 2.0 Package structure as a starting point for developing a BPEL Process
Step |
Action |
See also |
|---|---|---|
|
1 |
Select the root node or a Package in the Project Browser. |
|
|
2 |
Click on the New Model from Pattern icon in the Project Browser toolbar. |
Project Browser Toolbar |
|
3 |
Select the value BPMN 2.0 in the Technology section. |
Model Wizard |
|
4 |
Check the option 'BPEL 2.0 Model' in the 'Name' section. |
|
|
5 |
Click on the to create the sample BPEL 2.0 Package structure. |
Example BPEL 2.0 Package Structure
The BPEL Process LoanApproval_Process acts as container for the BPEL diagram and elements. The SupportingElements Package contains supporting components like Assignments and Web Service Operations.

Learn more









