Please note : This help page is not for the latest version of Enterprise Architect. The latest help can be found here.
Select Packages to Import from Pattern
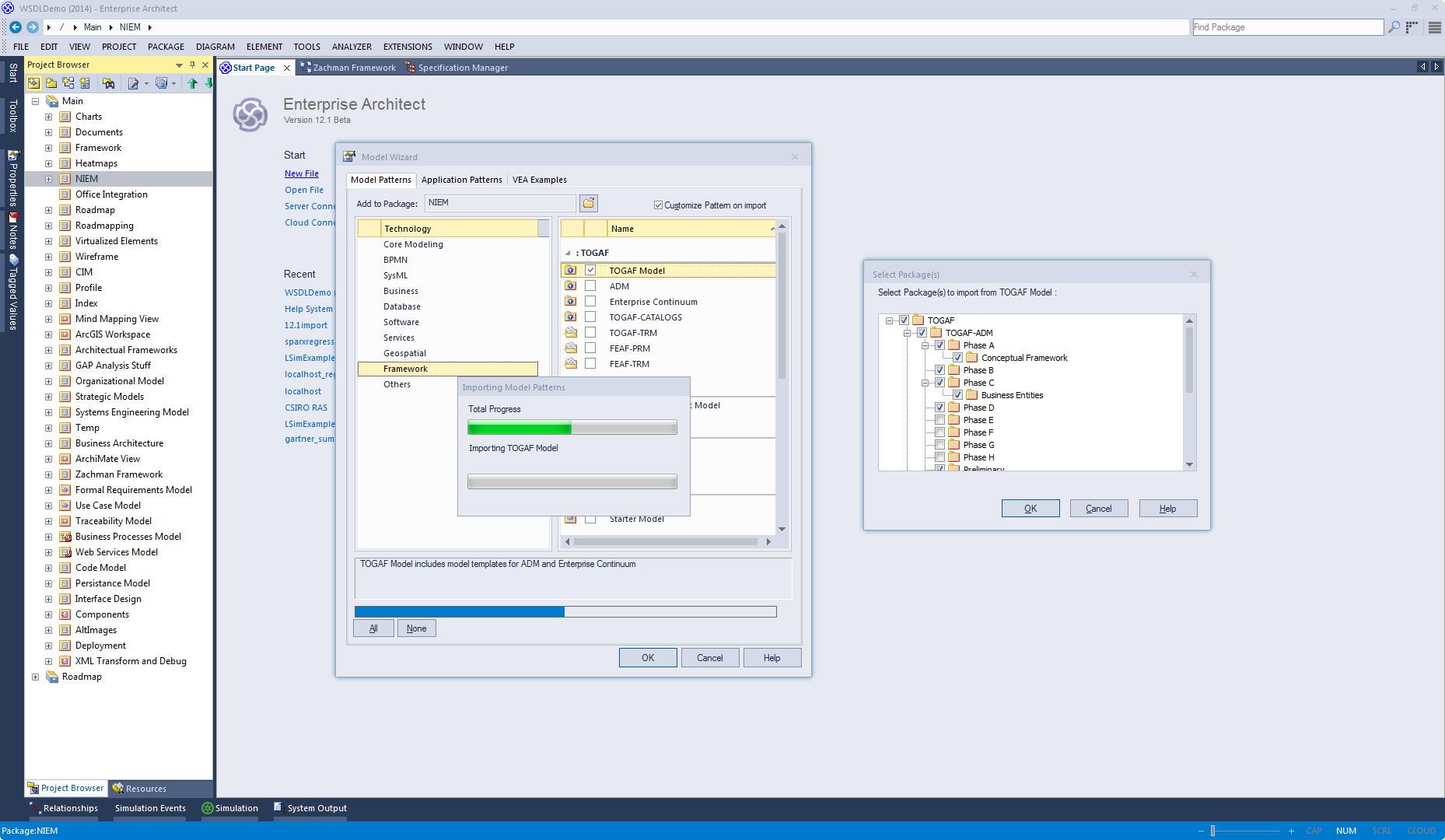
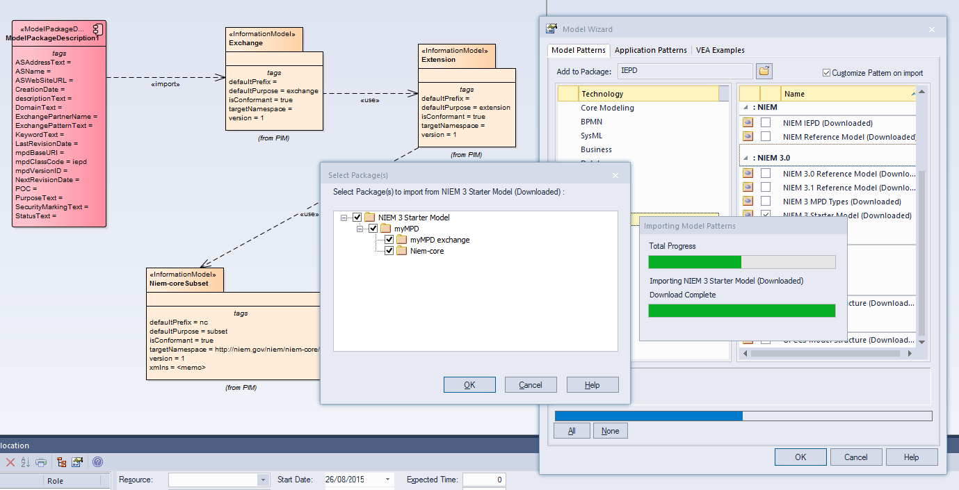
When you set up a project by importing models using the Model Wizard, you generate the model structures from Patterns that you select in the Wizard. Each Pattern can contain a number of Packages and sub-Packages, and it is possible to select which of these Packages to add to your model and which to omit, using the 'Select Packages' dialog.
This is especially useful when setting up a new model with a reasonably complex structure, such as the TOGAF framework model. Being able to select which Packages are included and which are omitted is a good way to customize the level of implementation necessary for the current project.
|
|
Customizing Model Patterns
This collection of images shows how the user can customize a model Pattern using samples from NIEM and TOGAF. |
Access Project Browser | Right-click on a Package node | Add a Model using Wizard | Select 'Customize Pattern on import': OK button
Select Package(s) dialog
Option |
Description |
|---|---|
|
Select Package(s) to import from <pattern> |
Shows the hierarchy of Packages contained in the Pattern, with a checkbox to the left of each item. The checkboxes are selected by default. Deselect the checkbox against each Package that you do not want to import.
|
|
OK |
Click on this button to import the selected Packages from the current Pattern. |
|
Cancel |
Click on this button to abort the creation of model structures from the current Pattern. If you originally selected only one Pattern, clicking on this button also closes the Model Wizard. |
Notes
- The 'Select Package(s)' dialog does not display for the Simple Template and Basic Template Patterns in the Framework Technology, even if the 'Customize Pattern on import' option is selected
Learn more









