Please note : This help page is not for the latest version of Enterprise Architect. The latest help can be found here.

Composite State

Description

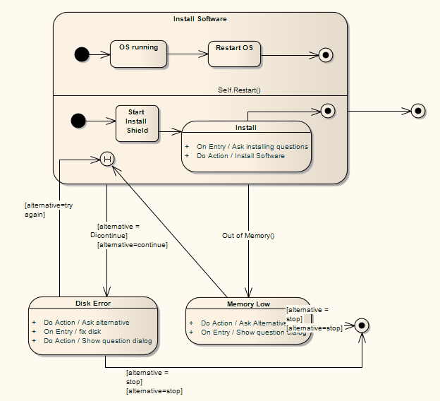
Composite States are composed within the State Machine diagram by expanding a State element, adding Regions if applicable, and dragging further State elements, related elements and connectors within its boundaries. The internal State elements are then referred to as Sub-states.

(You can also define a State element, as with many other types of element, as a composite element; this then has a hyperlink to a child diagram that can be another State Machine diagram or other type of diagram elsewhere in the model.)

Composite States can be orthogonal, if Regions are created. If a Composite State is orthogonal, its entry denotes that a single Sub-state is concurrently active in each Region. The hierarchical nesting of Composite States, coupled with Region use, generates a situation of multiple States concurrently active; this situation is referred to as the active State configuration.
 

State-History

Learn more

OMG UML Specification:

The OMG UML specification (UML Superstructure Specification, v2.1.1, p. 478) states:

A composite state either contains one region or is decomposed into two or more orthogonal regions. Each region has a set of mutually exclusive disjoint subvertices and a set of transitions. A given state may only be decomposed in one of these two ways.

Any state enclosed within a region of a composite state is called a substate of that composite state. It is called a direct substate when it is not contained by any other state; otherwise it is referred to as an indirect substate.

Each region of a composite state may have an initial pseudostate and a final state. A transition to the enclosing state represents a transition to the initial pseudostate in each region. A newly-created object takes its topmost default transitions, originating from the topmost initial pseudostates of each region.

A transition to a final state represents the completion of activity in the enclosing region. Completion of activity in all orthogonal regions represents completion of activity by the enclosing state and triggers a completion event on the enclosing state. Completion of the topmost regions of an object corresponds to its termination.