Please note : This help page is not for the latest version of Enterprise Architect. The latest help can be found here.
C# Transformation
The C# transformation converts Platform-Independent Model (PIM) element types to C#-specific Class element types, and creates encapsulation according to the system options you have set for creating properties from C# attributes (on the C# Specifications page of the Options dialog).
Example
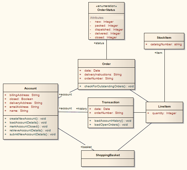
The PIM elements

After transformation, become the PSM elements

Learn more
The material ("material" includes all pages, documents and on-line graphics) on this web site is protected by copyright law. (C) 1998-2015 Sparx Systems Pty Ltd.









