Please note : This help page is not for the latest version of Enterprise Architect. The latest help can be found here.
Create BPEL 2.0 Model Structure
A BPEL 2.0 model consists of a BPEL Process (containing a BPEL diagram and mappable BPMN 2.0 constructs) and other supporting elements (like BPMN 2.0 Assignment, BPMN 2.0 Operation) required for generating a BPEL 2.0 code.
A sample BPEL 2.0 Package structure can be created in the Project Browser, using the Select Model(s) (Model Wizard) dialog. You can use this Package structure as a template for developing your BPEL Process.
Access
| · | Project Browser | Right-click on Package | Add a Model using Wizard, or |
| · | Project Browser toolbar: New Model from Pattern |
Create a BPEL 2.0 Package structure as a starting point for developing a BPEL Process
Step |
Action |
See also |
1 |
Select the root node or a Package in the Project Browser.
|
|
2 |
Click on the New Model from Pattern icon in the Project Browser toolbar.
|
|
3 |
Select the value BPMN 2.0 in the Technology section.
|
|
4 |
Check the option BPEL 2.0 Model in the Name section.
|
|
5 |
Click on the OK button to create the sample BPEL 2.0 Package structure.
|
|
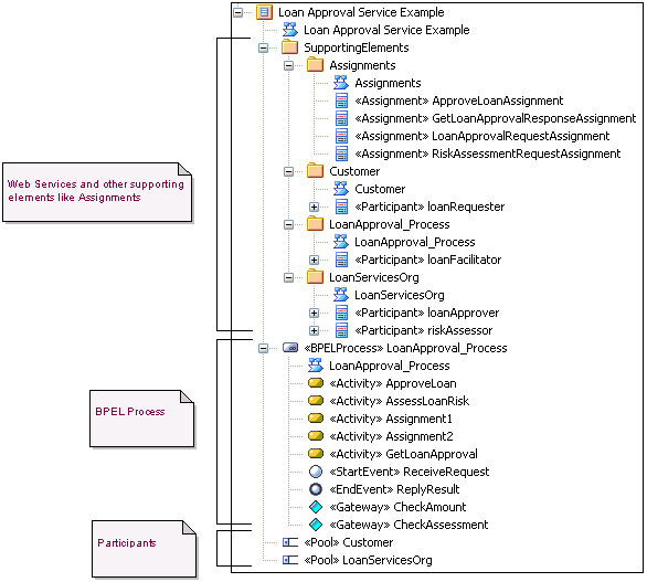
Example BPEL 2.0 Package Structure
The BPEL Process LoanApproval_Process acts as container for the BPEL diagram and elements. The SupportingElements Package contains supporting components like Assignments and Web Service Operations.

Learn more









