Please note : This help page is not for the latest version of Enterprise Architect. The latest help can be found here.
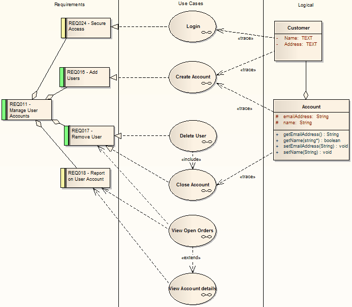
Example Traceability Diagram
You can create Traceabilty diagrams to show a wide variety of relationships, and you are not restricted to having either a single element type or elements from a single phase on a diagram. Therefore, you can create appropriate relationships (such as Realize or Trace) to elements where no relationship was previously defined.
Consider the following diagram, which shows how a series of requirements are traced to Use Cases and then Classes:

The diagram instantly shows:
| • | That two levels of Requirements are realized by Use Cases |
| • | Which Requirement is realized by which Use Case(s) |
| • | How some of the Use Cases are implemented by Class elements |
You can drill down on each Use Case (or, in other Traceability diagrams, any other composite element) to display more detailed diagrams showing how the Use Case meets the Requirement; the Close Account Use Case, for example, is a composite element containing a Communication diagram and a Sequence diagram.
You can tailor your Traceability diagrams to depict any level of granularity and any stages of development that are appropriate; for example, you might:
| • | Narrow the above diagram to show development from just the Remove User Requirement, or |
| • | Extend it to include Interfaces, Components, Test Case elements or any other facet of the system or process |
Building a diagram
A number of tools are available to for creating diagrams that show traceability:
| • | Select the diagram context menu option Add | Related Elements to automatically add elements linked to the selected element |
| • | On the Relationships window, use the context menu option Place Related Element in Diagram to add elements to the diagram that are directly linked to the selected element |
| • | On the Traceability window, add elements that are indirectly linked |
Notes
| • | Whilst the Traceability diagram itself provides information on the definition, design and implementation of a business process feature, much more information can be obtained using the Traceability tools |
Learn more









