Please note : This help page is not for the latest version of Enterprise Architect. The latest help can be found here.
Component Model Template
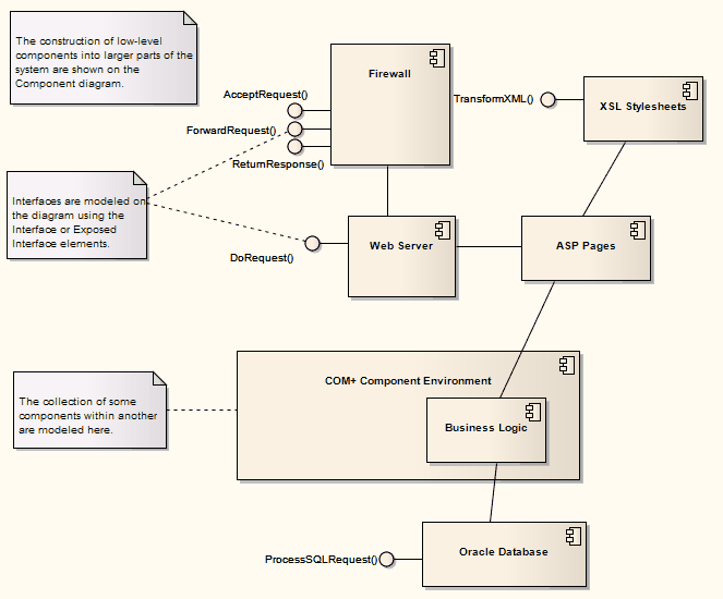
The Component model defines how Classes, Artifacts and other low-level elements are collected into high-level components, and describes the interfaces and connections between them.
Components are compiled software artifacts that work together to provide the required behavior within the operating constraints defined in the Requirements model.

Learn more
The material ("material" includes all pages, documents and on-line graphics) on this web site is protected by copyright law. (C) 1998-2014 Sparx Systems Pty Ltd.









