Please note : This help page is not for the latest version of Enterprise Architect. The latest help can be found here.
DDL Transformation
The DDL transformation converts the logical model to a data model that is targeted at the default database type and that is ready for DDL generation. The data model can then be used to automatically generate DDL statements to run in one of the system-supported database products.
The DDL transformation uses and demonstrates support in the intermediary language for a number of database-specific concepts.
Concepts
Concept |
Effect |
See also |
||||||
|---|---|---|---|---|---|---|---|---|
Table |
Mapped one-to-one onto Class elements. 'Many-to-many' relationships are supported by the transformation, creating Join tables.
|
|
||||||
Column |
Mapped one-to-one onto attributes.
|
|
||||||
Primary Key |
Lists all the columns involved so that they exist in the Class, and creates a Primary Key Method for them.
|
|
||||||
Foreign Key |
A special sort of connector, in which the Source and Target sections list all of the columns involved so that:
|
Notes
| • | You can define DBMS-specific aspects not depicted in a Logical model, such as Stored Procedures, Triggers, Views and Check Constraints, after the transformation; see the Physical Data Model topic |
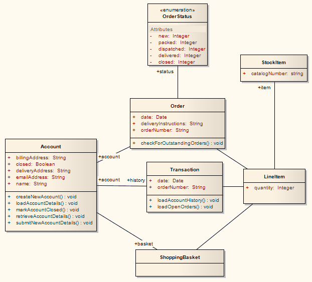
Example
The PIM elements

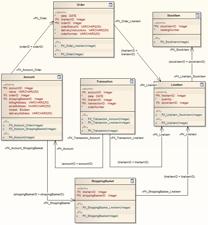
After transformation, become the PSM elements

Generalizations are handled by providing the child element with a Foreign Key to the parent element, as shown. Copy-down inheritance is not supported.

Learn more









