Please note : This help page is not for the latest version of Enterprise Architect. The latest help can be found here.
Create BPEL 1.1 Model Structure
A BPEL 1.1 model consists of a BPEL Process ( containing a BPEL diagram and mappable BPMN 1.1 constructs ) and other supporting elements ( like BPMN 1.1 Assignment, BPMN 1.1 Web Service ) required for generating BPEL 1.1 code. A sample BPEL 1.1 package structure can be created in the Project Browser, using the Select Model(s) (Model Wizard) dialog. You can use this package structure as a template for developing your BPEL Process.
Access
| • | Project Browser package context menu | Add a Model using Wizard ( or ) |
| • | Project Browser toolbar: New Model from Pattern |
Create a new BPEL 1.1 Package structure as a starting point for developing a BPEL Process
Step |
Action |
See also |
1 |
Select the root node or a package in the Project Browser.
|
|
2 |
Click on the New Model from Pattern icon in the toolbar.
|
|
3 |
Select the value BPMN 1.1 in the Technology section.
|
|
4 |
Check the option BPEL 1.1 Model in the Name section.
|
|
5 |
Click on the OK button to create the sample BPEL 1.1 package structure.
|
|
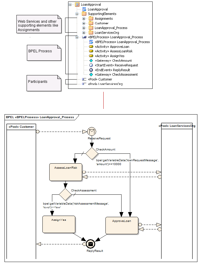
Example BPEL 1.1 Package Structure:
The BPEL Process LoanApproval_Process acts as container for the BPEL diagram and elements. The SupportingElements package contains supporting components like Assignments and Web Services.

Learn more









