Please note : This help page is not for the latest version of Enterprise Architect. The latest help can be found here.
Domain Model Template
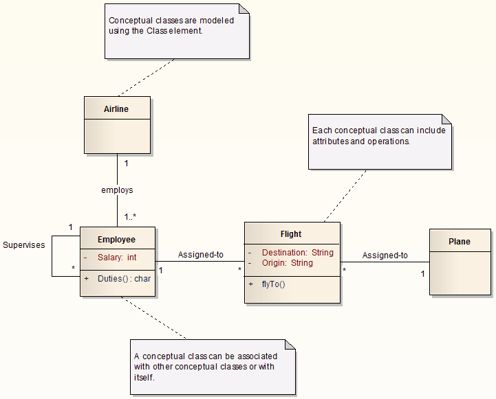
A Domain model is a high-level conceptual model, defining physical and abstract objects in an area of interest to the Project.
The Domain model can be used to document relationships between and responsibilities of conceptual classes (that is, classes that represent the concept of a group of things rather than Classes that define a programming object).
It is also useful for defining the terms of a domain.

A Domain model shows:
| • | The physical and organizational units of the domain; for example, Employee and Flight |
| • | The relationships between these units; for example, Employee is assigned to Flight |
| • | The multiplicity of those relationships; for example, one employee can be assigned to no flights, one flight or many flights (represented by the 1 and the * at the ends of that relationship) |
Learn more
The material ("material" includes all pages, documents and on-line graphics) on this web site is protected by copyright law. (C) 1998-2013 Sparx Systems Pty Ltd.









