Please note : This help page is not for the latest version of Enterprise Architect. The latest help can be found here.
DDL Transformation
The purpose of the DDL transformation is to create a data model from the logical model, generating a model targeted at the default database type that is ready for DDL generation. The data model can then be used to automatically generate DDL statements to run in one of the Enterprise Architect supported database products.
The DDL Transformation uses and demonstrates support in the intermediary language for the following database-specific concepts:
Reference
Concept |
Definition |
See also |
|---|---|---|
Table |
Mapped one-to-one onto Class elements. 'Many to Many' relationships are supported by the transformation creating Join tables.
|
|
Column |
Mapped one-to-one onto attributes.
|
|
Primary Key |
Lists all the columns involved; this ensures that they exist in the Class and creates a primary key method for them.
|
|
Foreign Key |
This is a special sort of connector. The Source and Target sections list all of the columns involved; this ensures that they exist and that a matching primary key exists in the destination Class, and that the transformation creates the appropriate foreign key.
|
Notes
| • | DBMS specific aspects not depicted in a Logical model such as Stored Procedures, Triggers, Views and Check Constraints are definable post transformation; see Physical Data Model for details |
Example
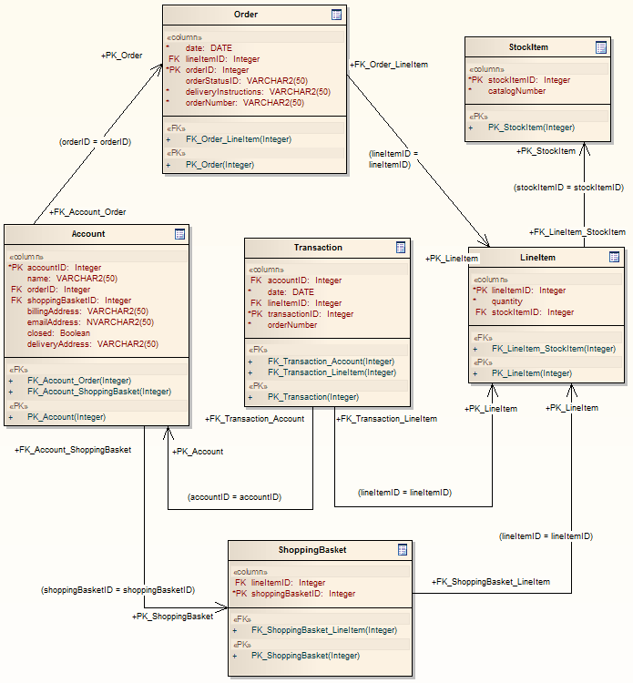
The following two diagrams show a typical PIM to Data Model Transformation.
The Platform-Independent Model (PIM):

After transformation becomes the PSM:

Generalizations are handled by providing the child element with a foreign key to the parent element, as in the following diagram. Copy-down inheritance is not supported.

Learn more









